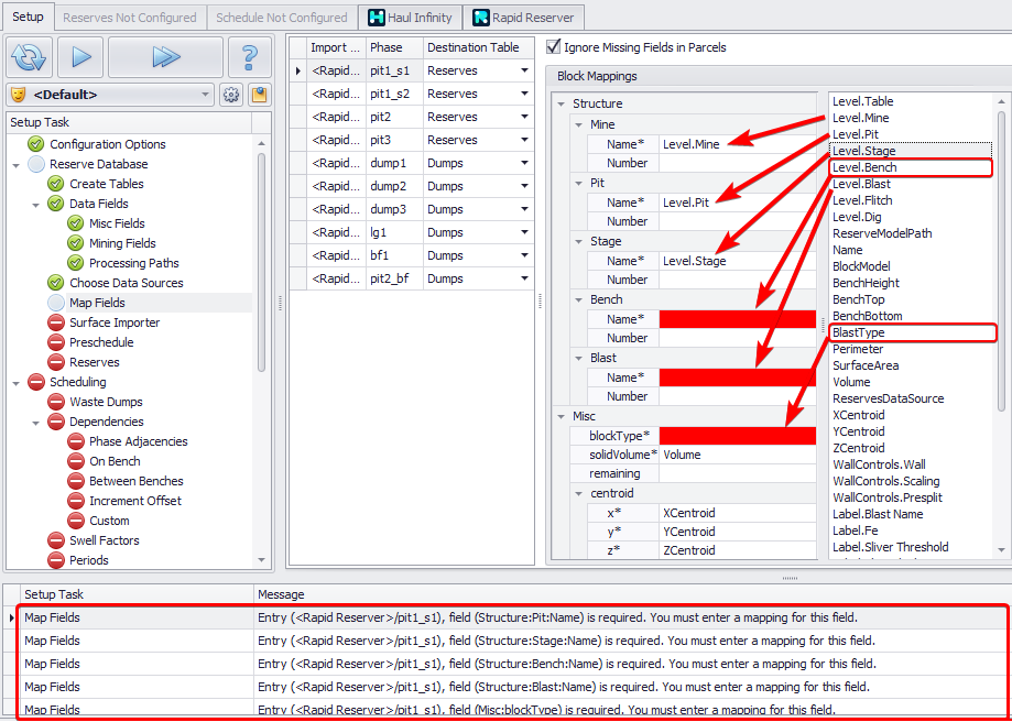
7. Map Fields step

All fields for all Phases must be manually mapped across, by dragging and dropping items from the inventory file headers.

Incorrect (or incomplete) fields are displayed in red. To fix, drag and drop relevant headers in the red fields.


Drag and drop relevant fields to blocks records

To leave a parcel mapping blank, toggle Ignore Missing Fields in Parcels to true.