25. Constraints step

An Agent action may be limited by the following constraints (selected from Add Constraint button drop-down):

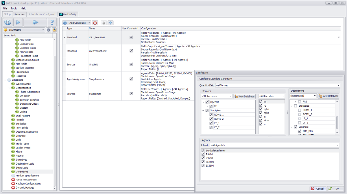
  • Standard Constraint: limits the material sent to destinations from specified areas. (The Agent may still mine and send the material to alternative destinations.)

  • Source Constraint: limits the material mined at the source, in the form of a Calendar table by pit, stage or bench.

  • Bench Advance Constraint: limits the vertical advance between the lowest elevation in the last period and the lowest elevation in the current period.

  • Drill Standard Constraint: limits drilling in one area.

  • Drill Source Constraint: limits drilling in multiple areas, in the form of a Calendar table by pit, stage or bench.

  • Agent Assignments: creates a table of loader assignment limits for each pit, stage or bench. (This option requires Use as Agent option ticked for required loaders).

Overview

To create Agent Assignment constraint for the Stage Loaders:

  1. In the Constraints step press the Add Constraint button and select “Agent Assignment” option from the drop-down.

  1. Change new assignment name to “StageLoaders”.

  2. Checkbox in the Use Constraint column should stay ticked.

  3. Click anywhere in the Configuration field area to open Configure window.

  1. In the Agents / Drills section tick R9400, R9250, EX2500, EX3600 loaders to apply constraints to.

  2. Select “Stage” from the Level drop-down to limit work area to a stage selected.

  3. Tick Limit Number of Active Agents in Area to limit number of loaders performing work on that stage.

  4. In Inline Reporting section, press the blue plus button to add new report field.

  5. Rename it to “Mined”.

  6. Click thegear icon on the right to configure report fields.

  7. Make sure all the parcels, destinations and agents are ticked.

  8. Click OK to confirm.

Exercise:

Add “Standard” and “Sources” constraints the same way.