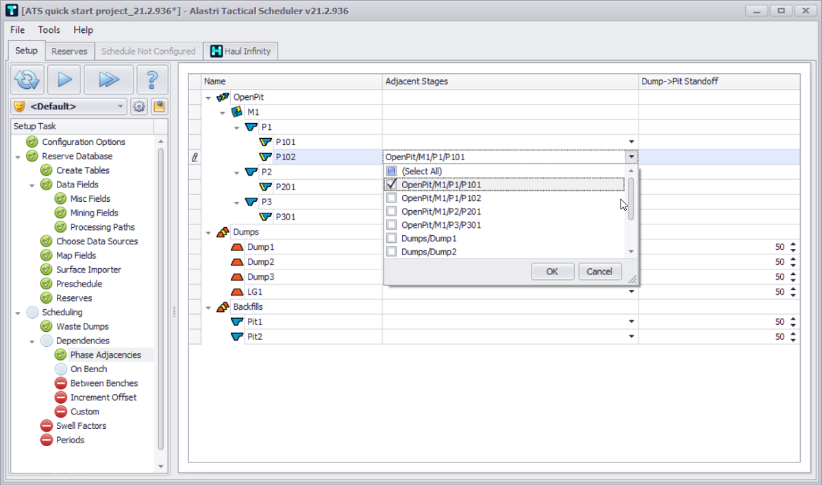
10. Phase Adjacencies step

Excavate Phase101 and Phase 102 simultaneously, without undercutting Phase 102 beneath Phase 101:

  • Locate "OpenPit/M1/P1/P102" in the Name column.

  • Select "OpenPit/M1/P1/P101" in the Adjacent Stages drop-down list.

Blocks in Phase 102 will check for vertical dependencies to Phase101.