28. Dynamic Haulage step

  • Flags are imported from Haul Infinity.

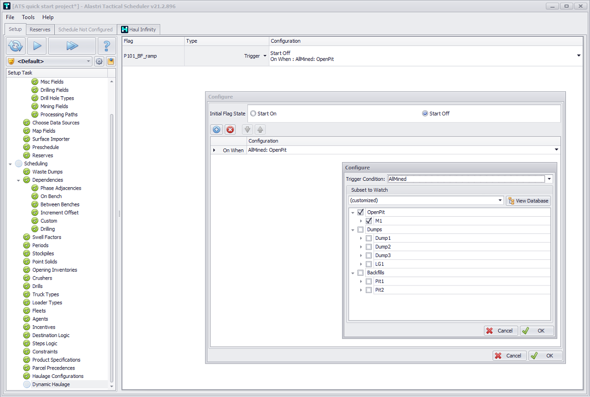
  • In Configuration column set for Start Off initial flag state:

    • AllMined - The trigger is fired when ALL blocks specified have finished mining.