13. Custom step

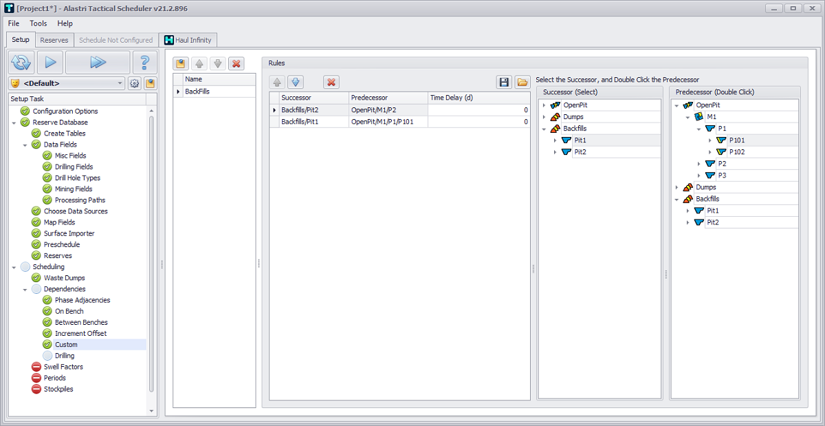
  1. Click the clipboard icon to add a New Dependency Set.

  2. Rename the Dependency Set to “Backfills”.

  3. Using the tree hierarchy on the right, select the successor record and double click on the predecessor.

    1. Successor > Backfills > Pit2 > click, then Predecessor > OpenPit > M1 > P2 > double click.

    2. Successor > Backfills > Pit1 > click, then Predecessor > OpenPit > M1 > P1 > P101 > double click.