19. Loader Types step

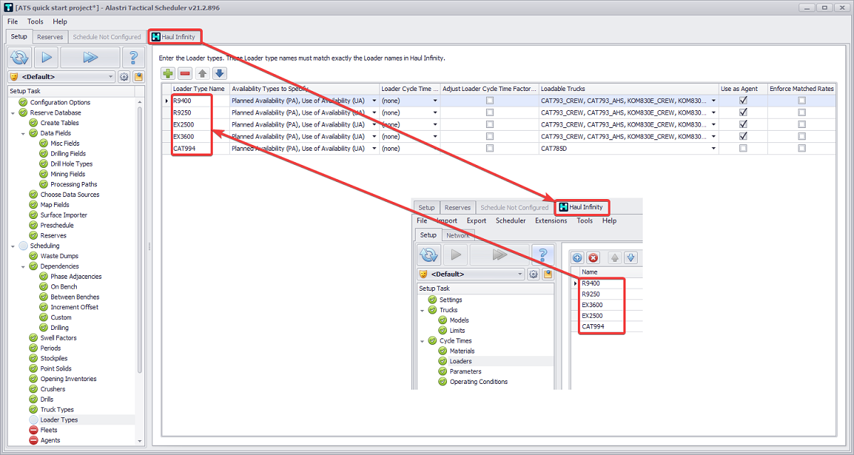
Same as for the previous step, loaders types must be present in Haul Infinity.

  1. Click thegreen plus button to add loaders R9400, R9250, EX2500, EX3600, and CAT994.

  2. Select for each of them “Planned Availability” and “Use of Availability” types.

  3. In column Loadable Trucks specify which trucks to be loaded by the selected loader type.

  4. Flag in Use as Agent column creates a 1:1 mapping between an Agent and a Loader. Refer to Haul Infinity Inputs for more information.