Flow Optimisation

Optimisation rules set in the Flow Optimisation step tell the software user’s display preferences (grades, blends, tonnes) when calculating destinations and product handling.


Flow Optimisation step overview

Overview

Flow rules are used to determine the best destination for material at each time step. The best destination is defined as the one yielding the highest positive cash flow, where the cash flow is the sum of all rewards and penalties.


Flow optimisation rules

Rule Type Usage

Cash Flow

Reward (or penalty) to send material to a destination.

Max Rate

Limit build rates at stockpiles and dumps.

Grade Target

Penalty for failing for meet grade specs.

Blend Target

Penalty for failing to meet blend ratios.

Max Quantity

Limit total quantity sent between a set of sources and destinations.



Rule Calculation Type Behaviour

Instantaneous

Target is evaluated for every instant in time.

Stockpile

Target is evaluated over the complete build of target stockpile.

Period

Target is evaluated over the entire period duration.

Typically, a destination will be assigned at least one positive cash flow (reward for sending material), as well as several grade targets (penalties for going off-spec). The optimiser then sieves out a selection of blocks that (if possible) yield high rewards and low penalties.

Destinations with a net negative cash flows are discarded. For example, the crusher may decide not to feed material if the grade penalty outweighs the reward for movement.

Adding Flow Optimisation rule

  1. To add the optimisation rule, press the Add Item button and select a type from the drop-down.

  2. Name the rule clearly. Avoid using commas in the Flow Optimisation rule name, otherwise you will get an error message preventing you from going past this step:

    <The name of (…), is invalid>.

  1. Toggle Enabled to enable or disable usage of the Flow Optimisation rule.

  2. Toggle Enabled for Feedable to include/ignore rule when calculating Feedable Stocks.

    • Only visible if Feedable Stocks is enabled in Settings.

    • Max Quantity and Max Rax are always ignored by Feedable stocks to allow scheduler to push as many tonnes as possible through the network at the end of each period.

  1. Click the field in the Optimisation Item column to customise the optimisation rule. Once completed, the configuration field will list all of the populated fields.


Adding and configuring Flow Optimisation rule

Rule Types

Cash Flows

Cash flow rules define a dollars-per-unit rate on material types conveyed between sources and destinations. Once a rule is configured, the rate is specified in the Calendar.


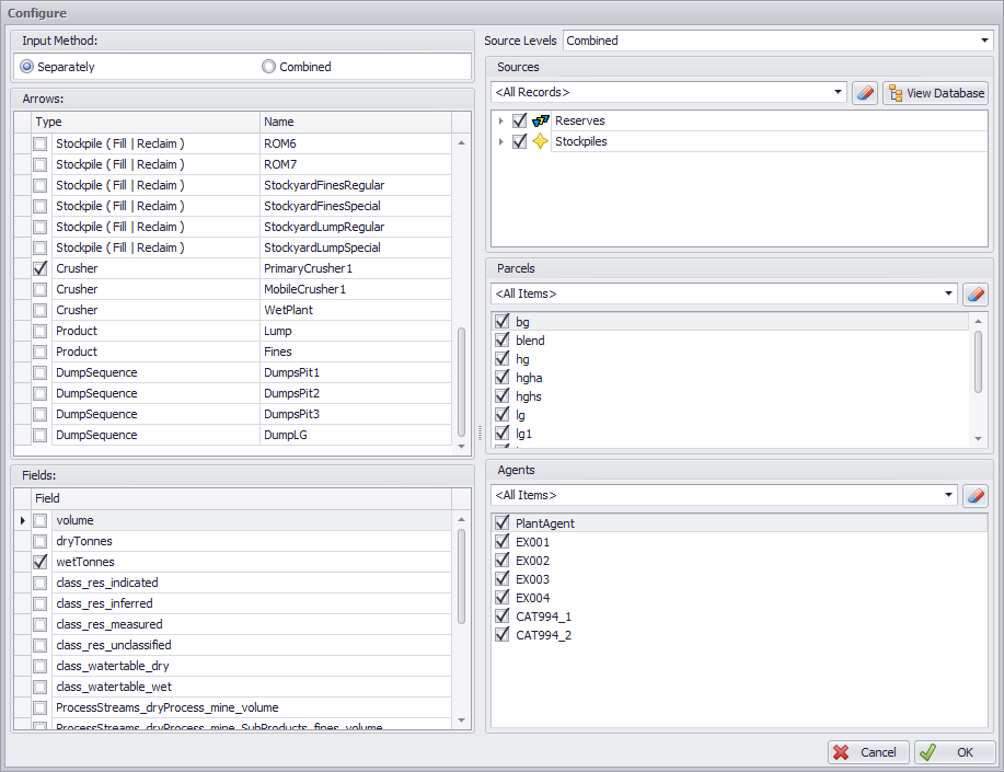
Crusher cash flow

Configuration Item

Description

Input Method

  • Separately: creates a discrete cash flow for each checked arrow.

  • Combined: creates a single cash flow that applies to all checked arrows.

Arrows

The destination(s) to which the cash flow is applied.

Fields

Separate cash flows are added for each checked field.

Sources

Filter the sources to which the cash flow is applied.

Parcels

Filter the parcels to which the cash flow is applied.

Agents

Filter the agents to which the cash flow is applied.

More details and examples of CashFlows see Product Specifications.

Max Rate

Max Rate limits the optimiser to a specific rate for an instant in time.


Conveyor1 Max Rate

Configuration Item

Description

Input Method

  • Separately: creates a discrete max rate for each checked arrow.

  • Combined: creates a single max rate that targets an average grade across all checked arrows.

Arrows

The destination(s) to which the max rate is applied.

Fields

The field to which the max rate is applied.

Sources

Filter the sources to which the max rate is applied.

Parcels

Filter the parcels to which the max rate is applied.

Agents

Filter the agents to which the max rate is applied.


Controlling Stockpiles max rate over periods

Grade Targets

Grade targets penalise the optimiser for going off-spec. The optimiser balances between positive cash flows and negative grade penalties to match blocks to destinations.


ROM stockpile Instantaneous Grade Target

Configuration Item

Description

Input Method

  • Separately: creates a discrete grade target for each checked arrow.

  • Combined: creates a single grade target that targets an average grade across all checked arrows.

Arrows

The destination(s) to which the grade target is applied.

Fields

Separate grade targets are added for each checked field.

Sources

Filter the sources to which the grade target is applied.

Parcels

Filter the parcels to which the grade target is applied.

Blend Targets

Blend targets penalise the optimiser for going off-blend. The optimiser balances between positive cash flows and negative blend penalties to match blocks to destinations.


Stockpile LG blend target

Configuration Item

Description

Numerator and Denominator

Blend ratios are calculated using a Numerator and Denominator, as such the setup requires both to be populated.

Arrows

The destination(s) to which the blend target is applied.

Quantity Field

The field to which the blend target is applied.

Parcels

The parcel(s) to which the blend target is applied.

Sources

The source(s) to which the blend target is applied.

Max Quantity

Max Quantity limits the optimiser to a specific quantity over a period of time.


PrimaryCrusher1 Max Quantity

Configuration Item

Description

Input Method

  • Separately: creates a discrete max quantity for each checked arrow.

  • Combined: creates a single max rate that targets an average grade across all checked arrows.

Arrows

The destination(s) to which the max quantity is applied.

Fields

The field to which the max quantity is applied.

Sources

Filter the sources to which the max quantity is applied.

Parcels

Filter the parcels to which the max quantity is applied.

Agents

Filter the agents to which the max quantity is applied.

Plant Agent

“What is PlantAgent and what is it used for?”

The Plant Agent is appearing by default in the list of Agents when configuring Cash Flows, Max Rates and Max Quantities. It is not being involved in the Expit movements, so it does not matter whether it is checked or not in the optimisation rules configuration for mining and rehandling.

Since the PlantAgent is not involved in any Expit movement, it won't consume any haulage units' hours, and doesn’t require being assigned in the Trucks Assignment step.


Plant Agent in the list of Agents

Flow Chart

The Plant Agent controls Post Crusher movements, that are not covered by Destination rules, but drawn manually in the Flow Chart step.

Transactions performed by the PlantAgent are controlled by the optimization rules in the Calendar. This sort of control is optional. If not controlled in the Calendar, it will default to the upstream or downstream site items rates.


Without specifying the PlantAgent rate, it defaults to the Crusher’s rate

Note

Be careful which the PlantAgent optimisation in the Calendar since it can create bottlenecks if the PlantAgent rate is lower than Crusher downstream.

In the example below, when reducing the PlantAgent’s max rate to 1000wt/h vs 5000wt/h Crusher’s rate, it creates bottleneck at the Crusher downstream since the Stockpile is getting filled faster than can be reclaimed to feed the Crusher:

It causes reduction of the material being fed to the Crusher upstream to allow for the Stockpile reclaiming at the reduced rate:


Reduction of the material feed rate over the short time period

In the Destinations tab it is also visible that the stockpile is being built faster than could be reclaimed:


Reporting

Filter by the “PlantAgent” Agent in the Pivot report to see all material movements it controls:


Filtering by PlantAgent

Steady States

Plant Agent is not involved in expit movements. To check the transactions that it performs at a particular point in time, go to the Steady States tab.


Transactions carried out by the PlantAgent