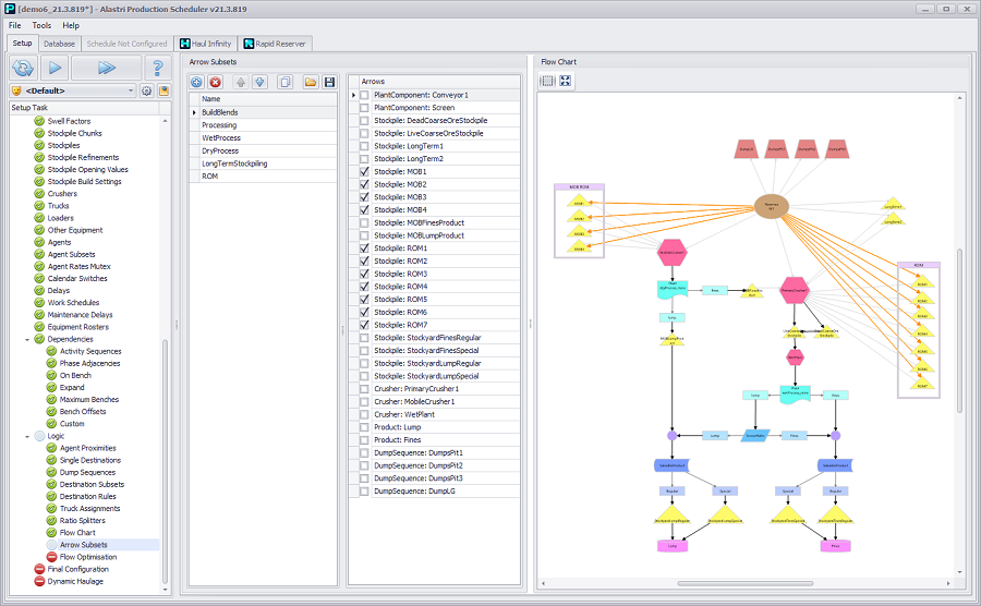
Arrow Subsets

The Arrow Subsets step allows the user to create subsets for use in flow optimisation, allowing combinations of material flow destinations to be used in the Flow Optimisation step.


Arrow Subsets step overview

To create a subset of arrows, select the production flow/plant component from the Name column and in the Arrows column flag the applicable items to which you want to link it with arrows. The marked arrows will be shown in yellow in the Flow Chart area.