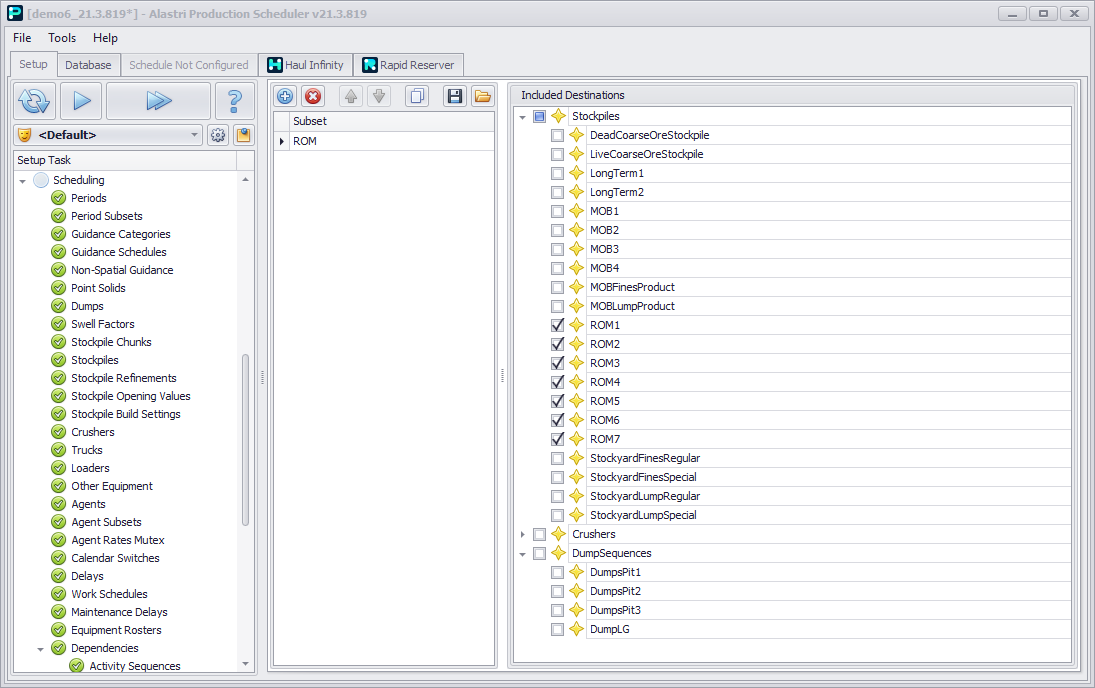
Destination Subsets

The Destination Subsets step allows multiple destinations to be managed under a single group. Subsets can be referenced through destination logic rules and reporting.


Destination Subsets step overview

To add a new Destination Subset:

  1. Click theblue plus button.

  2. Rename the subset to the desired name.

  3. Select applicable records from the destination tree.

Destination Subsets can be imported and exported from projects using the floppy disk and folder buttons located in the toolbar.