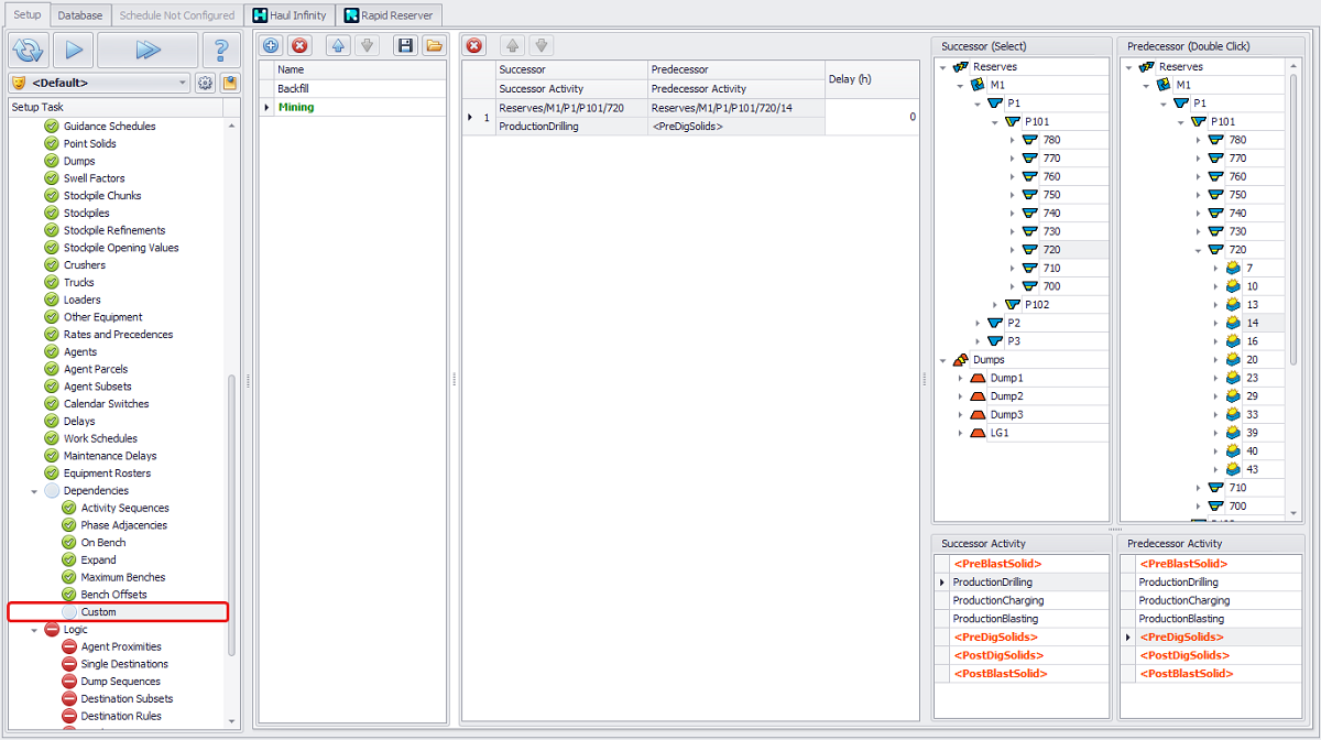
Custom

Custom dependencies set in the Custom step can be used to force precedence at any level of the block tree. This may be used to enforce a certain order of pit development, land bridge precedence and/or backfill permissions.


Custom Dependencies step overview

Adding Custom Dependency

  1. Click theblue plus icon to add a New Dependency Set.

  2. Rename the Dependency Set (i.e. Mining rules, Backfill rules, Land bridge rules).

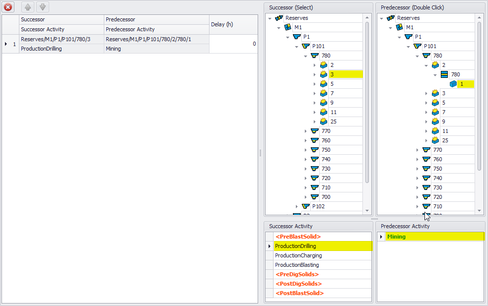
  3. Using the tree hierarchy on the top right, select the Successor record and double click on the Predecessor.

  4. Select Predecessor and Successor Activities from the bottom right panel to apply custom dependencies to the specific activities.

  5. Double click on the Predecessor record to confirm.

  6. Set a Delay (in hours) to be kept between the specified activities, if applicable.

Meta Activities

In the bottom right panel there is a list of possible Successor and Predecessor Activities, the dependencies between which can be set at the custom level.


Successor and Predecessor Activities list

 

Activity Description Example

ProductionDrilling, ProductionCharging, ProductionBlasting

Normal scheduling activities.

Drilling on the 760 bench will happen after Blasting on the 770 bench.

<PreBlastSolid>,
<PreDigSolids>,
<PostDigSolids>, <PostBlastSolids>

Meta activities, representing a state before or after, for example:

  • <PreBlastSolid> - before any Drilling activities;

  • <PreDigSolids> - all pre-Mining steps done (Drilling, Charging, Blasting);

  • <PostDigSolids> - all Mining activities done (just mining currently);

  • <PostBlastSolids> - all Mining and Wall operations done.

All of the blasts on the 770 bench cannot start drilling until the blast 14 on the 720 bench is fully drilled, charged and blasted.

These activities are mostly used to be able to know in the Schedule what state a block is in.

Mining

For the Flitches and Dig levels, as well as for Dumps, only Mining activity is available as no other activities can be done prior.

See below the dynamic of the Schedule Dependencies based on Custom Activities input.