Stockpile Opening Values

In the Stockpile Opening Values step, the user can set the opening inventory and initial state (reclaiming vs building) of the chunks that reside in each stockpile.


Enter the opening balance and initial state for applicable stockpile chunks

Selecting Stockpiles

Select stockpiles from the tree in the left panel. Their reserves will be shown in the table on the right.

Updating Opening Values

Updating values can be done several different ways.

Pasting Values

Values can be pasted into a stockpile from Excel using the <Ctrl+V> shortcut keys.

Importing Values using CSV

Click the CSV button to open the mapping window:


File - Select CSV to be imported

Clear all stockpile data before importing – Will clear all existing opening balances before importing.

Create a new mapping using the blue Plus icon.

Drag & drop or double-click to populate Fields Mappings with External Fields.

Note: Chunks can be mapped individually to allow for varying grades per chunk. If Chunk Name is left unmapped, stockpile chunks will be filled in order until imported tonnages have been completed.

Importing Values using Extensions

If custom import scripts are loaded, a Scripts button will appear at the top of the stockpiles list:

Calculated Values

If custom calculation scripts are loaded, the blue Refined Values column may show (re)calculated values.

Clearing Values

To clear values from a stockpile:

  • Select some cells and press the <DELETE> key.

  • Right-click on a stockpile and select “Reset Node and Children” from the drop-down.

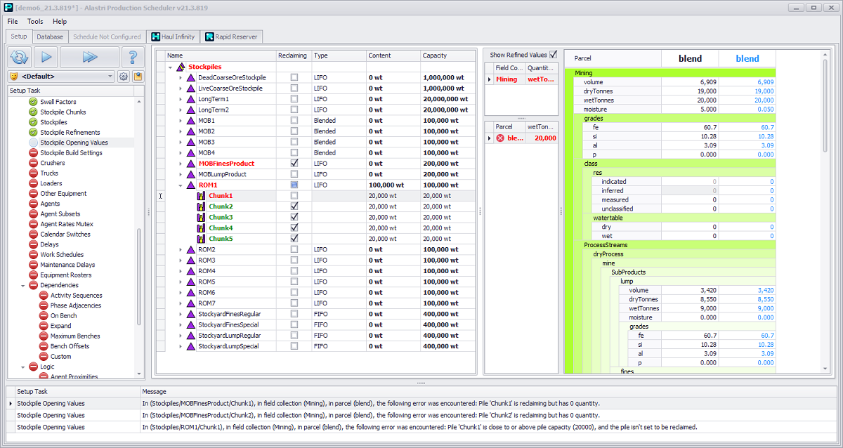
Reclaiming

Flag stockpiles and/or chunks to be reclaimed. If you toggle a wrong item, which cannot be reclaimed or not reclaimed it will be shown in red and Error Message will appear, describing the issue. You cannot enable reclaiming of piles with 0 quantity in the Content column.


Stockpile Opening Values Setup: Example Errors

Type

In the Type column the stockpile types, populated in the Stockpiles step are displayed.

Content

Amount of (wet) tonnes in the selected stockpile or chunk.

Capacity

The stockpile or chunk capacity thresholds, set in the Stockpile Chunks step. If stockpile or chunk is close to or above this pile capacity, it has to be set to be reclaimed.