Parameters
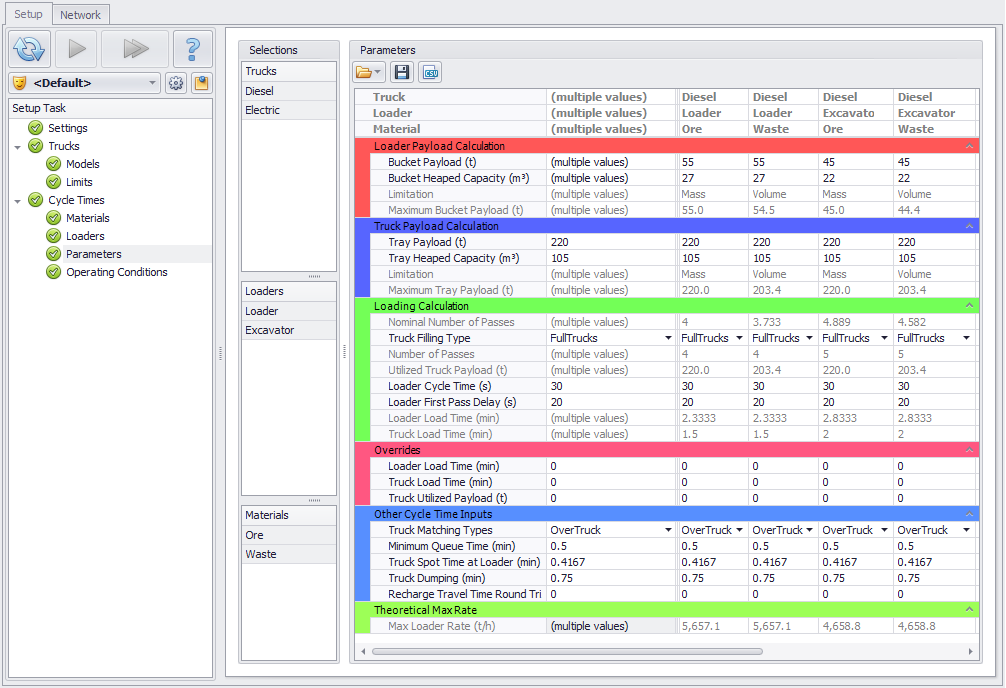
In the Parameters step enter the cycle time parameters for each combination of truck, loader, and material.
Different payloads and load times may be used for each truck and material.
Fields with normal black text are editable - you can change values in these rows.
Fields with grey text are calculated – values in these rows vary depending on populated inputs.
Selections
When items are selected from the Trucks, Loaders and Materials lists in the Selections panel, they are added into the Parameters table.
-
Hold <CTRL> to select multiple items.
-
Hold <SHIFT> to select a list of items.
When selecting multiple Trucks/Loaders/Materials a new column will appear on the left to allow bulk updating of the fields.
Export and Import
To make populating the table easier, you can use the CSV file or Script Import functionality:
-
Exporting Parameters to File (*ctparam format);
-
Exporting Selected Parameters to CSV;
-
Importing from Saved Parameters;
-
Importing from CSV.
Cycle Time Calculations
Haul Infinity calculates cycle times from first principles using the payloads, swing times, and in-cycle delays.
Parameters (Top)
Loader Payload Calculation
-
Enter the bucket payload and volume limit.
-
Haul Infinity calculates the utilized bucket payload.
Truck Payload Calculation
-
Enter the truck tray payload and volume limit.
-
Haul Infinity calculates the utilized tray payload.
Mass vs Volume Limitation
Both calculated limitations, Mass and Volume, are limits, that is the Bucket/Tray can either fit 80 tonnes max, or 35 cubic metres, whichever is exceeded first.
Both are affected by the Density you specify in the Materials setup step.
-
If you want limitation by Mass, type in a very high volume which will never be hit.
-
If you want imitation by Volume, type in a very high mass limit which will never be hit.
If you put pillows in the tray which have a very low density, you'll hit the Volume limit before the Tonnes limit, therefore you are limited by Volume.
If you put lead in the tray, you will hit the Tonnes limit before you hit the Volume limit, therefore you will be limited by Mass.
-
It will always default to the lowest of the two values.
-
If you use Overrides, HI will use overridden value.
Loading Calculation
-
Enter the truck filling type:
-
“FullBuckets” → less swings to fill the tray, some trucks light-loaded.
-
“FullTrucks” → more swings to fill the tray, last bucket light-loaded.
-
“Theoretical” → allow the digger to make "half a swing".
-
Enter the loader cycle time (time to load one bucket).
-
Enter the loader first pass delay (time to switch between trucks).
-
Haul Infinity calculates the corresponding load times.
For detailed instructions on the cycle time calculation, see Cycle Time Calculation Guide.
Parameters (Top)
Overrides
The Overrides section can be used to bypass the cycle time calculations.
-
For most users, Override inputs may be defined as follows:
Loader Load Time = Historical Load Time + Spot Time.
Truck Load Time = Historical Load Time.
Truck Payload = Payload (Ore, Waste).
-
If you are targeting a specific production rate, use:
Loader Load Time = Truck Payload / Production Rate.
Truck Load Time = Loader Load Time - Spot Time.
Truck Utilized Payload = Payload (Ore, Waste).
Make sure to override both Loader Load Time and Truck Load Time to capture the correct truck and loader rates.
Parameters (Top)
Other Cycle Time Inputs
Truck Matching Type
Select the truck matching type:
“OverTruck” → no digger wait time, some truck queue time.
“UnderTruck” → no truck wait time, some loader hang time.
“Round” → some truck queue time, some loader hang time (round the truck numbers to the nearest whole number).
“Theoretical” → uses the theoretical number of trucks, allowing the fleet to have a number of trucks minimun of 1 or greater using decimal number.
“TheoreticalNoMinimum” → same as theoretical matching type, but the number of trucks can be less than 1 (whole number).
Tactical Scheduler users are recommended to use “Theoretical” matching for scheduling.
Minimum Queue Time
If queue time is already accounted for in the Time Usage Model, then set:
Truck Matching Type = “Theoretical”.
Minimum Queue Time = 0.
This removes queue time from the Haul Infinity cycle times.
Truck Spot Time at Loader
Enter the truck spotting time for each loader type.
Truck Dumping
If the historical truck dumping time includes the dump spot time, be sure to zero the "SpotAtDumpSeconds" property in Crusher/Stockpiles nodes on the network.
The impact of Truck Spot Time at Dump is dependent on whether Truck Matching is setup as Undertruck/Overtruck.
-
If Undertrucked, a minimum Queue time is assigned, and that is all that applies.
-
If Overtrucked the extra time in the cycle is applied to Queue Time. If no Dumping time is applied, these extra time is classified as Queue so the overall cycle time remains the same.
Recharge Travel Time Round Trip
If the truck is using power source Battery, then it will take into consideration the time taken to travel to a recharge location and back again.
Theoretical Max Rate
Theoretical Max Rate displays an indication of the Max Load Rate based on the parameters specified above it and can be used to validate those inputs. Calculation: Truck Payload * (60 / Loader Load Time)
Parameters (Top)
