Quick Start Tutorial

Haul Infinity allows you to design haul routes in 3D using intuitive CAD tools. View and edit your network in the 3D viewport and customize all of the critical settings which affect haulage calculations. Make extensive changes and rerun immediately so you can export to your mine scheduling software of choice.


Haul Infinity Network tab overview

Haul Infinity is organized into two tabs:

  1. Setup tab - contains an ordered task list to prepare the project.

  2. Network Tab - contains 3D workspace for analyzing the transport network and its elements.

Brief description of these tabs see below and detailed information is available by clicking on the links provided.

The exercises in this chapter are for familiarization purposes and are deliberately light on detail. More in-depth discussion follows in the next sections.

Unless otherwise noted, each exercise follows from the preceding exercise.

Throughout these Exercises, you'll be directed to a Sample Data folder to download ".hinf" or ".csv" files. Example ZIP files are available on request when you contact Micromine Alastri Support.

Haul Infinity calculates mine haulage from first principles using the truck specifications, loading parameters and pathfinding across a road network.

Accessing Haul Infinity

Haul Infinity is launched from the Alastri Hub, which manages all Alastri licenses and applications on your computer.

  • To install the Hub, see Installation and Setup.

  • To run the Hub, double click the shortcut icon on your desktop, or search for "Alastri Hub" via the Start menu.


Alastri Hub - license manager and app launcher

Once in the Hub,

  1. Click the Haul Infinity option.

  2. Select the latest version.

  3. Click START to launch the software.


Haul Infinity landing page

Once in Haul Infinity, click File > New to open a new project.


Haul Infinity new project

Setup

Haul Infinity has a series of setup steps that must be followed to create a valid project.

These steps are listed below. Read through them in the section below or navigate to the Setup tab page to get full information.

Note, that you can't open Network tab until all the setup steps are completed.

  1. Settings step

  2. Truck Models step

  3. Truck Limits step

  4. Materials step

  5. Loaders step

  6. Parameters step

  7. Operating Conditions step

Settings

The first step in creating a project is to review the project settings.


Select what settings to use when starting a new project.

Units

Select the units of measurement which match your site coordinate system and local standards.

Learn more...


Select your preferred units of measurement

Scripting

Option to allow users to include script extensions into the model.

Learn more...


Toggle on to allow scripting

Join Mode

Automatically assigns joins based on segment names.

Learn more...


Toggle on to automatically create joins based on segment names

Bench Settings

Bench Settings control the travel parameters between a block and the network.

Learn more...


Configure the travel parameters from a block to the road network

The connection between a block and the road network is known as an "autojoin". These parameters describe how a truck travels along an autojoin.


Bench settings allow tiered speed limits as a truck exits the bench

Bench Setting

Effect

Rolling Resistance

Rolling resistance used for on bench travel.

Active Work Area Speed Limit

Speed limit as the truck pulls away from the digger.

Active Work Area Radius

Distance to maintain the Active Work Area speed limit.

Access Road Speed Limit

Speed limit as the truck exits the Active Work Area.

Access Road Length

Distance to maintain the Access Road speed limit.

Main Road Speed Limit

Speed limit between the Access Road and the Network.

Auto Join Distance

Ramps are only detected within this distance of the bench.

Disable Bench Pathfinding

Disables pathfinding around voids. Trucks travel as the crow flies.

Max Block Pathfinding Grade (%)

Forces the pathfinding to honour a maximum rise/run gradient.

Lift Settings

Lift Settings control the travel parameters between a dump block and the network. These settings behave exactly the same as Bench settings described above.

Other Settings

Take a glance over the remaining settings to ensure you are happy with the defaults.

Learn more...

Acceleration

 

Max acceleration (km/h/s)

Maximum "kilometers per hour per second" that a reasonable operator applies to the truck for acceleration.

Max Unloaded Deceleration (km/h/s)

Maximum "kilometers per hour per second" that reasonable operator applies to the truck to decelerate, for truck without load.

Max Unloaded Forced Deceleration (km/h/s)

Maximum "kilometers per hour per second" that reasonable operator applies to force unloaded truck to decelerate.

Max Loaded Deceleration (km/h/s)

Maximum "kilometers per hour per second" that a reasonable operator applies to the loaded truck for deceleration.

Max Loaded Forced Deceleration (km/h/s)

Maximum "kilometers per hour per second" that reasonable operator applies to force loaded truck to decelerate.

Traction

Coefficient of Traction

Used to calculate the maximum force that can be applied to the road without skidding.

Braking Reliance on Traction

How close a reasonable operator will come to skidding before easing off the brakes.

Retarder

Use Retarder Speed Limit

Stops trucks from exceeding their OEM retard curve.

Max Use of Retarder

How heavily a reasonable operator applies the brakes.

Calculation Precision

Accuracy

Only to be changed by Alastri staff. Controls the number of iterations in numerical integration.

Zero Acceleration Tolerance

Only to be changed by Alastri staff. Controls rounding in acceleration calculations.

Transfer Speeds

Entrance Speed Unloaded

Maximum unloaded entry speed to the network from the ramp (other speed limits also apply).

Entrance Speed Loaded

Maximum loaded entry speed to the network from the ramp (other speed limits also apply).

Exit Speed Unloaded

Maximum unloaded exit speed to the network from the ramp (other speed limits also apply).

Exit Speed Loaded

Maximum loaded exit speed to the network from the ramp (other speed limits also apply).

Terminal Speeds

Arrival Speed Unloaded

Final arrival speed at digger. Usually zero (could be non-zero if cruising into Spot At Loader).

Arrival Speed Loaded

Final arrival speed at dump. Usually zero (could be non-zero if cruising into Spot At Dump).

Departure Speed Unloaded

Starting departure speed from dump. Should always be zero.

Departure Speed Loaded

Starting departure speed from digger. Should always be zero.

Corners

Corner Lookahead Distance

The arc distance used to calculate the angle of deviation for cornering speeds.

Path Finding

Try Return on Same Route

Forces trucks to return the way they came, even if there is a faster alternative route.

Advanced

Various cache settings

Only to be changed by Alastri staff.

Truck Models

Truck models define the work capacity of trucks under different conditions.

Download Trucks

Navigate to the Alastri truck library and download:

  • Caterpillar 789C

  • Komatsu 730E

  • Hitachi EH3500

Import Trucks

Go to Trucks > Models > Add Truck > Import Trucks from Files and import the trucks from your downloads folder.


Trucks can be imported via Add Truck > Import Trucks from Files

Each truck is defined by its axle weights, power type and associated curves for rimpull, retard, fuel, trolley usage, battery usage, battery regen and regen force. Available charts will vary based on the power type selected.

Truck General Settings

General setting define certain aspects for different trucks.

Learn more...


Hold <SHIFT> or <CTRL> to select multiple trucks from the list

Fuel Engine Loads (Only applies to Diesel truck)

For this tutorial, leave engine loads at default values.

Electric Trucks (Not used in this tutorial)

Electrics have different fields for Trolley Assist, Power Loads, Batteries and Recharges

Truck Limits

Truck limits define how a truck interacts with the road network under different conditions.

Learn more...


Hold <SHIFT> or <CTRL> to select multiple trucks from the list

TKPH Limits

For this tutorial, leave the TKPH limits at default values.


Cornering Speeds

Cornering Limits

For angles of deflection greater than ninety degrees (a right angle turn), reducing the cornering speed to 15 km/hr.


Loaded Gradient Speeds

Speed limits

For loaded downhill gradients of -10% or steeper, reduce the loaded downhill speed limit to 20 km/hr.

For loaded uphill gradients of 10% or steeper, reduce the loaded uphill speed limit to 10 km/hr.

Materials

Material properties are used to calculate payload volumes, dry tonnes and wet tonnes for productivity calculations.

  • Add "Ore" with a density of 2.7

  • Add "Waste" with a density of 2.5


Click the blue plus icon to add a new material type

Loaders

Loader types define the dig rates for cycle time and trucking calculations.

  • Add "EX2500"

  • Add "R9250"


Press the blue plus icon to add a new loader type

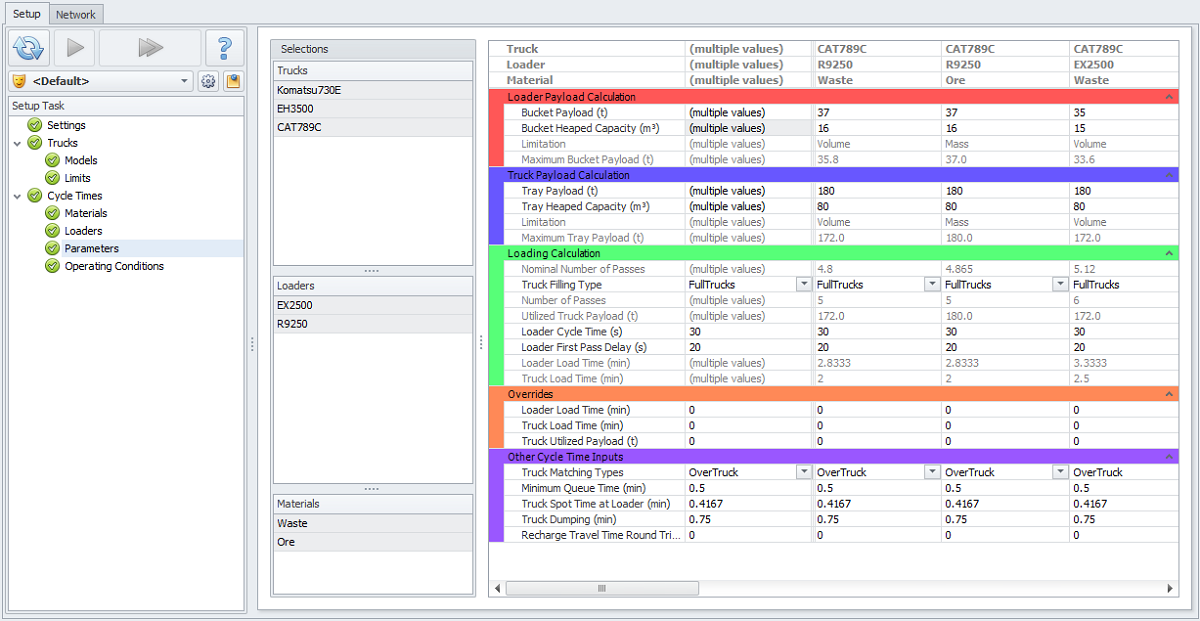
Parameters

The parameters table holds cycle time inputs for every combination of loader, truck, and material.


Use <CTRL> and <SHIFT> keys to select multiple trucks/loaders/materials

Theoretical Calculations

The sections Loader Payload Calculation, Truck Payload Calculation, Loading Calculation are used to calculate cycle times from first principles.

Overrides

The section Overrides is used to calculate productivities from historical inputs.

Loading Times

Haul Infinity distinguishes between Truck Load Time and Loader Load Time.

Loader Load Time = Truck Load Time + Truck Spot Time

This distinction is important to ensuring that loader productivity calculations accurately catch the delays between each load, as well as the loading time itself.

If entering historical overrides, double check the source data and confirm which "Load Time" you are referencing.

Make sure to override both the Loader Load Time and Truck Load Time, adding or subtracting the Truck Spot Time as applicable,

Operating Conditions

When querying a specific haul, the Operating Conditions can be used to quickly toggle one or more input parameters to different values.


Inputs for haulage outside of the normal operating parameters

Run Setup steps

When you have completed all the Setup steps of the Setup Task list, click the blue play button to run the last step or all steps to confirm and move to the Network tab.


Network tab becomes available only after you run all steps in Setup tab

Network

The Network tab is the main workspace in Haul Infinity, where you can draw a 3D road network over of existing pits and topos, and interact with it to create nodes and routes for haulage.

Below listed only brief instructions for setting up a sample model. Full description of the Network tab, see Network Tab.

Import Surfaces

Road networks can be drawn directly onto survey surfaces and mine designs. Surfaces are imported through the Layers panel (for a full description of this panel and its features, see: Layers/Overlays Panel).


Use blue plus button to add surfaces in Layers panel

Importing a surface

  1. Go to the Network tab.

  2. Find the Layers panel in the right of the screen.

  3. Click theblue plus icon to import surfaces.

  4. Navigate to the sample data folder and import .

    1. "clippedcontours.dtm",

    2. "pit.dtm",

    3. "wd1.dtm",

    4. "wd2.dtm".

  5. The Decimation Results dialog will appear, where you can see the triangle count and specify the decimation required (in this demo project, decimation is not required). Make the necessary changes and click OK.


When importing large files you may need to reduce the image size by excluding every tenth one (decimation)

Zooming

Click theZoom All button in the Toolbar to center the data. The topography, pit design and dump design should now be centered in the viewport. These are the surfaces on top of which the network will lie.

Layers panel

The Layers panel is used to work with the displayed layers. This is one of many Common User Interface Elements present in all Alastri applications.


Overlays panel for adding and interacting with surface layers

  • You can show or hide any of the surfaces by clicking the eye icon .

  • The closed lock icon  prevents the drawing tool from snapping to that surface (drawing a pit road beneath a topo, for instance).

  • Tick the edges icon  to toggle visibility of the underlying strings.

Changing surface colors

  1. Expand out the folders in the Layers panel (manually or using Tools button > “Expand All” option).

  2. Open the drop-down in the far right column.

  3. Select a new color.

  4. Click OK.


Color settings panel

Change your pit color to green and your dump color to blue for easier viewing.

When the lock icon is closed, the draw tool will not snap to that surface. Use this setting to draw through surfaces to the data underneath.

Draw a Network

Using our overlays as reference, we are going to draw in a road network upon which the truck fleet will run.

Movement and Rotation

Pan:

or middle click and drag

Zoom:

or mouse scroll

Rotate:

or right click and drag

Snap Mode

The snap mode dictates what we can connect segments to while drawing. The shortcut keys <Q>, <W>, <E> can be used to switch between the three modes.

Snap to points on the network

Snap to surface model

Snap to constant elevation

Draw Tool

Click the pencil icon  and left click on the surfaces to draw roads that connect the pit and dump. The shortcut key <D> can be used to start and stop drawing.

Tip 1:

To draw a ramp, display your pit blocks from below.

This way you will immediately see how the isolated blocks become connected (painted green in viewport and marked with green tick in the Blocks panel on the left).

Tip 2:

Show Mouse Text (from the toolbar) and when drawing networks on ramps check a tooltip and make sure the slope is not too big.

Draw Assistance

These features may be used to draw roads when there is no existing design.

Adds a vertical offset to the drawn segments.

Adds a gradient to the drawn segments.

Draw+Ctrl+Left click

Open a coordinate menu for absolute and relative coordinates.

 

Define Sources and Destinations

Nodes are fixed load points (or dump points) that we manually connect to the network. Typically these represent pit centroids, dump centroids, stockpiles and crusher bins.

Types of Nodes


Nodes types

Node

Source

Destination

Bench Exit

Yes

-

Lift Entry

-

Yes

Stockpile

Yes

Yes

Crusher

-

Yes

Waypoint

-

-

Promoting a Node

Creating a node is as simple as right clicking a point on the network and selecting "Promote Point to Node".


Promote Point to Node

 

Creating nodes example

  • Find the toe of the pit ramp and promote to a "Bench Exit". The corresponding node centroid will appear at the selected point.

  • Find the crest of the dump ramp and promote to a "Lift Entry". The corresponding node centroid will appear at the selected point.


Lift Entry node on the crest of dump ramp

Speed Limits and Traffic Rules

Road signs can be dragged and dropped onto the network to reproduce the site road rules.

Maximum speed

Trucks are restricted to this maximum speed

Slow point

Trucks slow down approaching this sign, then speed up

Stop and wait

Trucks stop and wait at this sign for the number of seconds

Do not enter

Trucks cannot enter from this direction (but may exit)

The Road Signs menu can be found in the toolbar. To customise displayed signs use the Configure Signs dropdown box.


Road Signs drop down

There are two sign types:

  • Speed limits dictate the maximum allowable speed across the segment.

  • Slow points and stop signs dictate the maximum exit speed from the segment.

No Entry signs have a speed limit of zero, which prevents trucks travelling along that segment.

Set Road Rules

  • Drag and drop some signs onto the network to create safe intersections and appropriate speeds.

  • Select some segments > Right click > "Set Speed Limits on Selected Segments".


Set speed limit on selected segment to 20 km/h

  • Select some points > Right click > "Set Final Speed on Selected Points".


Set final speed on selected point to 10 km/h

Changing Road Rules

Road signs can be changed by placing another sign on top, right clicking the sign or selected segments.


Editing Road Signs

 

Removing or Changing Road Rules

Stop signs and slow points can be removed by right clicking on the sign or on selected segments.


Removing Road Signs

Speed signs are never "removed" because all segments have a speed. Speed signs will be visible whenever there is a change in speed: at a terminal point, at an intersection, or anywhere on the road you have dropped a sign. To make a sign invisible, change the speed limit to be equal to the neighboring segments.

Example

  1. Find a road with a 40 km/h speed limit.

  2. Place a 20 km/h sign onto the road. The sign is visible because there is a speed change from 40 to 20 km/h.

  3. Place a 40 km/h sign over the top of the 20 km/h sign. The sign will disappear, because there is no speed change along the segment.


Signs are never removed, but they become invisible when there is no speed change

Segments have forward and backward speed properties.

Query a Haul

In order to make cycle time calculations, Haul Infinity needs to know the material type, loader and truck type.

Enter route parameters:

  • Find the Route Selections panel to the left of the viewport.

  • Set material to "High Grade".

  • Set loader to EX2500.

  • Set truck to CAT 785D.

  • Set operating condition to "Normal".


Set applicable parameters in Route Selection panel

  • Select Destination from Node. To do this: right click on a node > Show Path to > Loaded > Crusher > crusher required.


With a single node selected, right click and choose a destination from the list

  • Show Return Route Between Nodes, as shown below.


Hold down <CTRL> to select two nodes, right click to Show Return Route

  • You can also Select a node from Nodes panel tree.


Select node in Nodes panel → Right click in Viewport → Choose a destination from the list

  • Choose from History.


History menu

Hauls can be reactivated by selecting them from the History menu in the Route Selection panel.

Animations

Haulage animations can be turned on or off from the animations button . Animations can slow down some calculations times. If you are using an older computer, turning animations off may help conserve performance.

Click the blue cross button to stop the animation and clear displayed haul route. Alternatively, press <X> key.


Use the blue cross button or <X> key to clear the displayed haul route

For better understanding of Haul Infinity functionality go to the Setup tab page and complete the suggested tasks.