Draw a Haulage Network

To be able to schedule the mining operation, you will need to simulate the transport network as it is at the mine site. This will require you to draw the roads connecting the pits to the waste dumps, stockpiles and other components. Drawing these connections requires a reference, which may include topographic surfaces, pit/dump designs and blocks created in Rapid Reserver or other scheduling software.

Importing Reference Layers and Blocks

Drawing Roads

Nodes

Draw a Haulage Network (Top)

Drawing Roads

Draw roads to connect all imported blocks to the road network.

  • Connections are made when passing through the travel RL.

There are different ways you can do this:

  1. Display the design and trace over the centerlines, or

  2. Use the solids to have a visual feel as to where the connections (autojoins) been made.

Note: Segments can also be imported from CSV or from DXF files. For instructions on how to import segments, see: Import Segments

Draw Segments Tool

Click the pencil icon and left click on the surfaces to draw roads that connect the Pit and the Dump.

The shortcut key <D> can be used to start and stop drawing.

To draw a ramp, display your pit blocks from below. This way you will immediately see how the isolated blocks become connected (painted green in viewport and marked with green tick in the Blocks panel on the left).

Note that in order to proceed to the scheduling, ALL blocks must be connected to the haulage network. Further details on how to do this can be found in Blocks Exercises and Assign Joins Based on Segment Names.

Show Mouse Text (from the toolbar) and when drawing networks on ramps, check a tooltip and make sure the slope is not too big.

Snap Mode

The snap mode dictates what we can connect segments to while drawing.
 
The shortcut keys <Q>, <W>, <E> can be used to switch between the three modes.

Snap to points on the network (<Q>)

  • Click on the point to snap to.

Snap to surface model (<W>)

  • Surface design must be displayed to allow snapping to it.

 

Snap to constant elevation (<E>)

  • Specify the Z elevation.

  • Select the point and review its coordinates in the Properties panel.

See the example screenshot below.

Draw Assistance

These tools may be used to draw roads when there is no existing design.

Adds a vertical offset to the drawn segments.

  • When drawing segments, offsets the clicked point by the specified units on the Z-axis only.

Adds a gradient to the drawn segments.

  • When drawing segments, offsets the clicked point such that the specified units gradient is maintained from the previous point.

  • It is recommended that you draw your segments in Plan view when using the Gradient Offset tool.

Draw + Ctrl + left click

Open a coordinate menu for absolute and relative coordinates.

Importing Segments

Segments can be imported from CSV or from DXF files.

Instructions on how to import segments see the Import Segments section.

  • Imported segments have DataSource as a name of the file they’ve been imported from,

  • Drawn segments will have “Drawn” as DataSource and default name “Created by <name of the user>

Always try naming your segments properly to facilitate usage of the Assign Joins Based on Segment Names function. More details see here.

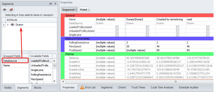
  • To determine which segments are which, in the Segments tab on the left drag the “DataSource” field from the Available Fields to the Grouped Fields panel.

  • Segments DataSource is also shown in the Properties tab.

Draw a Haulage Network (Top)

Nodes

Once your base network is done, you can add nodes of your site components, such as Stockpiles, Crushers, Entry/Exit of Benches and Lifts, WayPoints, and Chargers for Electric trucks.


Alastri Nodes icons

Adding Nodes

  1. Creating a node is as simple as right clicking a point on the network and selecting "Promote Point to Node".

  2. The corresponding node centroid will appear at the selected point.

  3. Select the added node and in the Properties panel, rename it from the default "New Node" to an appropriate name according to the naming convention, ie “Stockpiles/<StockpileName>”, “Crushers/<CrusherName>”, “Dumps/<DumpName>”, etc.

    1. Nodes must have the same unique name in all projects and documentation.

      1. If you are processing a schedule, the nodes must have the same name as the schedule sources and destinations.

      2. If you are interfacing with dispatch, the nodes must have the same name as they are called in the fleet management system.

Define Sources and Destinations

Nodes are fixed load points (or dump points) that we manually connect to the network.

Typically, these represent Pit centroids, Dump centroids, Stockpiles and Crusher bins.

Node

 

 

Type

Bench Exit

Exit point from the pit level (bench).

Useful when you have no blocks but have a pit design where you can place these exit points at each given elevation.

More details see the Node Exercises .

Source

 

Lift Entry

A point representing the entrance to the dump level (lift).

Useful when you have no blocks but have a dump design where you can place these entry points at each given elevation.

Use these to add reference point dumps, for example when dump designs are not available for the overflow dumping locations.

More details see the Node Exercises .

 

Destination

Stockpile

Material storage/rehandle point.

Stockpile nodes are the only ones that can act both as a Destination (to move material from the pit) and as a Source (from where the material will be sent for further processing (Crusher) or dumping)

Source

Destination

Crusher

A node representing a material transformation/crushing point.

 

Destination

Waypoint

Waypoints are a way of breaking a long haul into a series of smaller hauls.

This is useful for instances where we are interested in the time and distance spent in a particular area, such as in-pit vs. ex-pit haulage.

More details see the Waypoints section.

These are neither a Source nor a Destination

 

Charger

Chargers are used with Electric Trucks to properly account for time and power required to leave a regular haul to get to the charger.

These are neither a Source nor a Destination

 

Nodes display

The customisation of nodes can be performed in the Display panel, where:

  • Top controls the global visibility of all objects.

  • Bottom controls the visibility of specific entities.

For more information on how to deal with the Nodes, as well as examples and practical applications, see Node Exercises and the Network Tab section.

After drawing roads and adding nodes, you can move on to setting up speed rules and then analyzing the road network. For more information, see:

Draw a Haulage Network (Top)