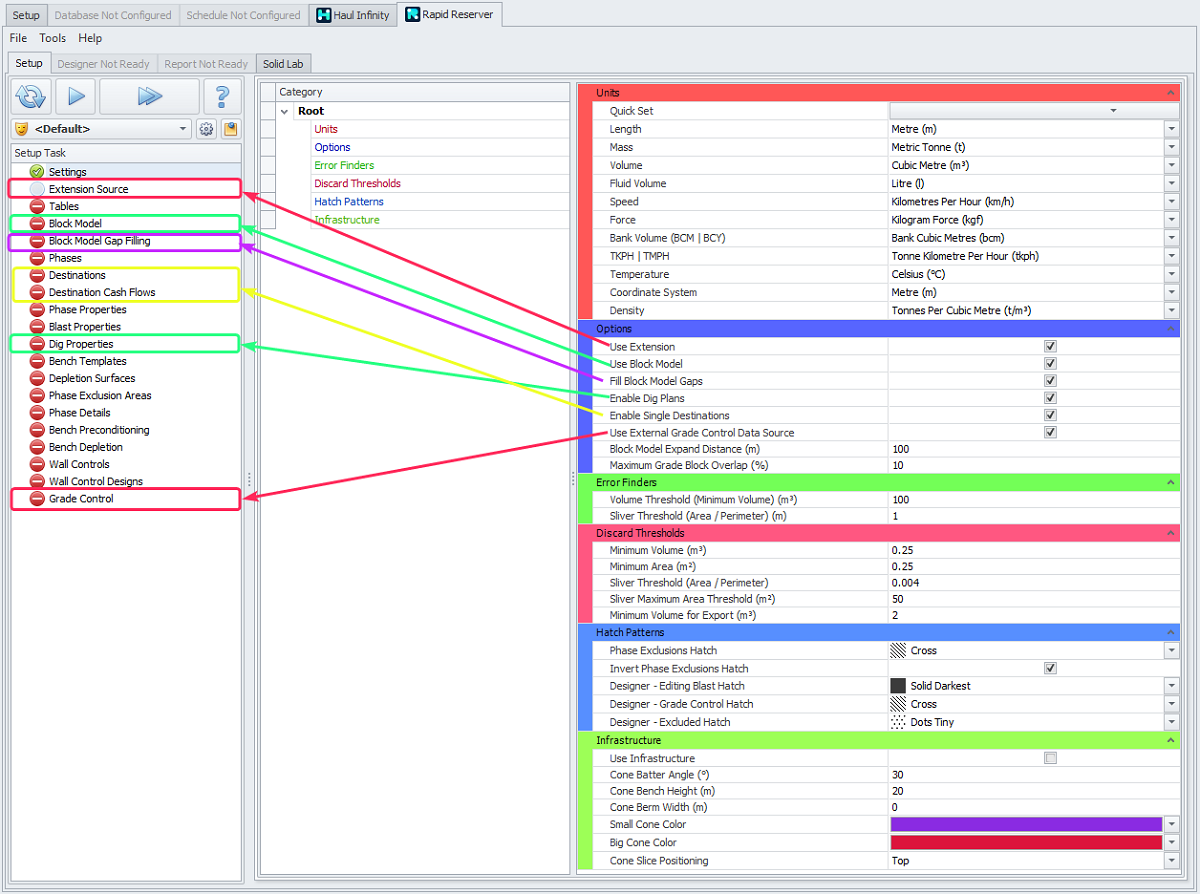
Settings
In the Settings section you may set units of measurements, options and thresholds to use in the project.
Enter all global settings to change the behavior of the project.
|
Units |
Select the units of measurement which match your site coordinate system and local standards. |
|---|---|
|
Use the Quick Set drop-down to select Metric or Imperial units of measurement. |
|
|
|
|
|
Options |
Configure parameters of your model. |
|---|---|
|
Use Extensions |
Toggle use of custom add-ins, such as external database queries and Grade Control data. |
|
Use Block Model |
Toggle use of block models for reserving. |
|
Fill Block Model Gaps |
Option to fill voids in block models with a default material. |
|
Enable Dig Plans |
Allow blast solids to be subdivided into dig blocks. |
|
Enable Single Destinations |
Force one material type per dig block, for grade control blocks. |
|
Use External Grade Control Data Source |
Connect to external grade control database. |
|
Block Model Expand Distance (m) |
Visible block models are clipped to the Expand Distance around the current selection. |
|
Maximum Grade Block Overlap (%) |
Error threshold for overlaps of imported grade control polygons. |
Options flags mappings with Setups tasks
Error Finders |
Specify thresholds to control error messages in the Error List in the Designer tab. |
|---|---|
|
Volume Threshold (Minimum Volume) |
Populates the Error List (in the Designer tab) with warnings for trivial blast volumes. |
|
Sliver Threshold (Area / Perimeter) |
Populates the Error list (in the Designer tab) with warning for boomerang-shaped blasts (batter trims). |
Discard Thresholds |
Specify thresholds to filter out small blocks. |
|---|---|
|
Minimum Volume (m3) |
Filters out solids below the minimum volume. Any solid whose volume is less than the defined value will be discarded. The maximum value is capped to 1000. |
|
Minimum Area (m2) |
Filters out solids below the minimum area. |
|
Sliver Threshold (Area / Perimeter) |
Filters out solids below the minimum width. |
|
Sliver Maximum Area Threshold |
For Alastri personnel only, field to be left as it is. |
|
Minimum Volume for Export |
Filters out solids below the minimum volume. |
Hatch Patterns |
Select a pattern from drop-down to outline different areas for phase exclusion, blasts or grade control. |
|---|---|
|
Phase Exclusion Hatch |
Set a pattern to show outside the polygon in Phase Exclusion Areas step. Area which is outside of the polygon is called “Phase Exclusion Area”. |
|
Invert Phase Exclusions Hatch |
Toggle to show the pattern inside the polygon. Area, which is inside the polygon, is called “Phase Exclusion Area”. |
|
Designer - Editing Blast Hatch |
Set a pattern to cover viewport in the Designer tab. Double click on the blast - it should clear pattern for blast selected. |
|
Designer - Grade Control Hatch |
Set a pattern to cover grade control blocks. |
|
Designer - Excluded Hatch |
Set a pattern to show for the bench selected in the Designer tab when Force Excluded. |
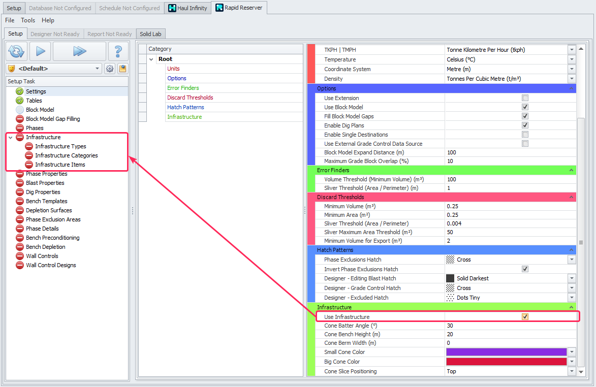
Infrastructure |
Infrastructure Module related settings. Requires custom scripts. For details please contact alastrisupport@micromine.com |
|---|---|
|
Use Infrastructure |
Flag to enable use of the infrastructure module, to account for some critical infrastructure areas such as heritage, environmental and bores. Requires custom extension scripts.
Note on the Cone SlicingBy default, the Cone Slice Positioning is set to Top, but it has a Bottom option as well. Due to how prohibitively expensive it is to do surface-surface intersections, our solution is to provide users with the ability to pick the optimistic option for slicing by cones (i.e. Top option, or slicing each bench solid by a silhouette generated by the intersection of the cone with the top of the bench) or the conservative option (i.e. Bottom option, slicing each bench solid by a silhouette generated by the intersection of the cone with the bottom of the bench). The net result is the optimistic option may result in the infrastructure construction line being a touch too close to the infrastructure item in question at points below the bench top RL. The conservative option guarantees that no construction line will ever be close enough to the infrastructure item. However, the conservative option may also result in some material being considered too close but is technically mineable. |