Phase Details

In the Phase Details step you may set the table, block model, bench template, and other default properties for each phase.

Levels and Fields

In the upper panel on the left there is a list of all the phases imported into the project.

You can group the components of this list by the parameters of interest and configure these phases individually or in bulk.

Option

Description

Example

Multi-selection

Details may be assigned to multiple phases at once by multi-selecting with the <Shift> and <CTRL> hotkeys.


Selecting Block Model for both stages of the pit 1

Grouping by different fields

Phases may be grouped and organised by dragging from the Available Fields column into the Grouped Fields column.

For example, drag the "Table" field into the Grouped Fields area to review the levels hierarchy, or the "Bench Template" field to check for the same height templates.


Filtering phases by different groups

Phase Details

In the table below, see the description of the main items of the Phases setup.

Option

Description

Example

Export Depleted Solids

Phase solids depleted in the Depletion Surfaces step can be exported here using the Export Depleted Solids button.

Several surface export formats are available when exporting single phases, and a Zip file is used if multiple phases are selected using the default .00t format to export.

Scripts

Some sites have automatic phase naming. If enabled, these may be accessed via the Scripts menu.

If this applies to your site, contact our support team to prepare a relevant custom script.

Options

Table

Specify the table type applicable to the selected solid: Reserves/Dumps/Backfills.

Tables are available from the drop-down are created in the Tables Setup Step.

Bench Template

Select one of the templates pre-configured in the Setup > Bench Templates step.

The templates may vary for different pits and dumps.

Use the Benches list located at the bottom to check if the selected template is applied correctly.

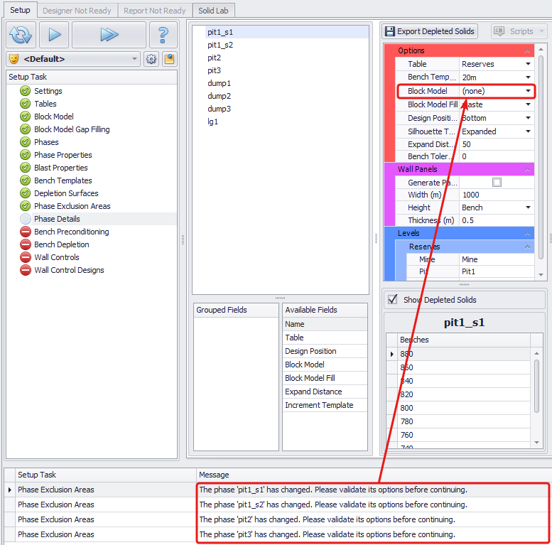
Block Model

Specify which block model to reserve from.

Applies to pits only, for dumps leave default "none".

Check the Block Model Extents to make sure that you are selecting the right block model.

In the example to the right, block models for pit2 and pit3 are not convenient for pit1, as they are covering other areas.

Block Model Fill

Specify material to fill block model gaps with.

This is useful where the current mining solid surface is outside of the Block Model extents.

Applies to pits only, for dumps leave default "none".

Block Model Fills available from the drop-down are configured in the Block Model Gap Filling step.

Design Position

Elevation of exported polygons (top or bottom of bench).

Silhouette Type

Silhouette Type is an option specifically for people who are importing polygons or construction lines which do not exactly match the phase, but are required. It determines how far we “fill” when creating polygons.

  1. When selecting “Expanded” silhouette type the whole bench will be seen as one polygon, even if it consists of multiple separate parts (they will become a single blast as shown in the image on the left). When drawing a construction line, it will cut the bench as one polygon, regardless of visible void (as in the image on the right, even though it appears there should be three individual solids, only one silhouette is considered and two polygons are generated).

2. Selecting “Normal” type sets silhouette Expand Distance to zero, meaning that each part of a bench will be seen as a separate polygon.

3. Option “None” is recommended for sites which are not designing their blasts in Rapid Reserver. Imported blast designs may not line up exactly with the pit solid. When “None” type is selected, it you have to explicitly draw lines around the parts of the bench to keep. Everything else will be discarded. Option “None” will also display Bench Footprint toggle in the Designer tab.

Expand Distance (m)

This field is used to group trash solids together when they are floating in space, such as batter trims around the bench solid.

This value should almost always be left at the default 50 meters.

Bench Tolerance (m)

Threshold depth for eliminating skirts and brims from bench solids. This field should be used reactively, never proactively, since it incurs additional processing cost in the bench solid creation.

An acceptable value for the bench tolerance (other than zero) is 0.01 meters. Any greater depth skirts should be addressed in Setup > Bench Preconditioning.

Wall Panels

Generate Panels

Tick this box if you want to generate panels.

Generated panels will be represented by a separate wall solid, as shown in the example to the right.

It is important to note that even though the wall panels are created within Rapid Reserver, they cannot be viewed until the Initial Database step in Alastri Production Scheduler. The wall panels will be displayed in the Record tree under their own category, separate from the mining solids.

Width (m)

The length of an area of wall which you may scale in one instance. Length of individual wall panels, i.e. with a value of 50m, on a 200m section of wall - 4 individual wall panels will be generated.

Height

Select from the level at which the wall panels will be generated (bench or flitch).

Thickness (m)

How thick the wall panels will appear in the APS animation.

Levels

Reserves

Specify the “Mine”, “Pit”, “Stage” level names for each phase of the Reserves table.

The names must be unique and not duplicated. Otherwise, an error message will be issued.

“The names defined for phase <(pit1_s2)> are not unique - they are the same as phase <(pit1_s1)>.”

Make sure Reserves and Dumps levels names are unique and descriptive.

Dumps

Specify the “Dump” level names for each phase of the Dumps table.

The names must be unique and not duplicated. Otherwise, an error message will be issued.

Block Model Extents

The extents of the selected block model is denoted by a green bounding box.

Use the Block Model Extents toggle to display or to hide it.

Show Depleted Solids

Flag the Show Depleted Solids checkbox to display the solids after applying the current depleted surface. If unchecked, the viewport will show the original solids.

Displaying Stage levels

To make sure that the Bench Template has been set correctly, review the levels heights listed in the Benches panel for each phase.

The selected bench level will be shown in red in the viewport.

If the bench template doesn’t match the pit benches, you may need to try another Increment Template, or navigate back to the Bench Templates  step and make some changes there.

Error messages

Phase has changed and needs revalidation

“The phase <'pit1_s1'> has changed. Please validate its options before continuing”.

Reason

Remedy

Changes have been made to the phase configuration, ie. Block Model, Gap Filling material, Phase solids.

Review the Options selected for the specified phase and re validate them as required.

If no changes should be made to the phases setup, run to the next step.

Duplicate (not unique) names

	“The names defined for phase <(pit1_s2)> are not unique - they are the same as phase <(pit1_s1)>.”

Reason

Remedy

Different phases have the same level names.

Example, during the initial setup each Reserves phase has default names “Mine”, “Pit”, “Stage”.

When using multiple Reserves phases, they all will have the same name and have to be renamed.

Make sure Reserves and Dumps levels names are unique and descriptive for each phase.

For other possible error messages, please read the description provided and follow the suggestions on how to fix them.