Gantt Report

With a new Gantt report option, end users can create fully customisable Gantt reports.

Create a Gantt Report just like any other report on the Reporting tab. There are two tabs on the report - a Setup tab and a Result tab. You do all of the configuration of the report on the Setup tab, and then switch to the Result tab to see the result.

Adding Gantt Report

To add a new Gantt report, in the Reporting tab press Add Report button and select Gantt option.


Reporting tab > Add Report > Gantt

Setup

Configuration tab


Configuration tab overview

Instructions on how to use main data fields, see in the table below:

General Settings

Main setting of Gantt report in the Result tab

Gantt Bar Method

Select from the drop-down preferred Gantt Bar Method “Scheduled” or “FullPeriod”.

  • Scheduled will use the date/times as they are actually scheduled in the software.

  • FullPeriod will assume actions are taken over the duration of the period rather than at the instant they are actually done.

Depending on the model setup, FullPeriod may give a better representation of the scheduler’s intent in ATS, but for better visualization of results in APS, “Scheduled” method is recommended.


Scheduled vs Full Period bar methods

Result Panel Column Section Max Width

Specify the desired maximum width of the section with columns in the Result tab.


Width of Columns section in Results tab

Page Row Height

Specify the desired height of rows in the Page list.


Height of rows of pages in the Result tab

To display Page list, select “Page” as location in the Groupings tab.


Gantt Row Height

Specify the desired height of rows in the Gantt.


Height of Gantt rows in the Result tab

Compress Blanks

If selected, when a value does not apply to a grouping at a level, a blank will be used instead.

This can lead to a chain of nodes which just say “blank” before you get to the userful node at the end of the chain. If compress blanks is enabled, this will remove the intermediate blank nodes for a cleaner look.

Example, if you’re looking at Stockpiles and Reserves:

  • Reserves/Mine1/Pit1/Stage1/450/hg (either way)

  • Stockpiles/SP1/blank/blank/blank/hg (Compress Blanks Off)

  • Stockpiles/SP1/hg (Compress Blanks On)


Split Noncontiguous Chronologically Sorted Leaf Tasks

This option will split and duplicate leaf tasks (tasks with no child tasks) if all of the following are true:

  • The option is enabled.

  • The task is done at multiple different times, and other tasks occur between the start and end of the task.

  • The level is chronologically sorted.

This option generally only makes sense if the leaf tasks are dig or blast blocks being operated on by a single Agent. If this option is enabled and an agent finishes half block A, then does block B, and then returns to finish block A, there will be two rows for task A, rather than just one.


Without vs With splitting leaf bars

Show Horizontal Lines

Flag this box to display or hide horizontal lines between rows in Gantt.


With vs Without horizontal lines

Horizontal Line Color

Optionally, specify a colour and opacity of a horizontal line.


Default settings vs 100% Opacity

Show Multi-Shading Badge

Flag this box to display or hide multi-shading badge.

Multi-Shading Badge Color

Optionally, specify a colour and opacity of a multi-shading badge.

Rostered Delays Settings

Settings of Delays display in the Results tab

Shading

Select “(none)” or “<Default Delays>” shading.

  • <Default Delays> reflects delays colors set in the Delays setup step.

  • You can also add custom Delay Shading in the Shadings tab, and select it from the Shading drop-down.


(None) vs <Default Delays> shading

Note that in order to see Rostered delays in the Gantt report, the Agent must be added as Group Option in the Grouping tab, otherwise no delays will be displayed for Activity/Source/Destination group options.

Hatch Pattern

Optionally, select a different hatch pattern for the delays shading.

Opacity

Optionally, specify a different hatch pattern for the delays shading.

Group Header

Settings of Groups display in the Results tab

Text Color

Optionally, specify a color of text for “Groups” header in the Result tab.

Back Color

Optionally, specify a background color for “Groups” header in the Result tab.

Text

Optionally, change “Groups” header text in the Result tab.

Width

Optionally, specify a width of the Groups column in the Result tab.

Font

Family

Optionally, specify font, size and style of the “Groups” header text.

Size

Style

Periods

Periods display settings in the Result tab

Period Set

Select which period set will be used in Gantt report. This will determine the periods shown in the timeline at the top.

Available Period sets are configured in the Periods setup step.

Start Period

Select a period to start your custom Gantt report.

End Period

Select a period to finish your custom Gantt report.

Left Timeline Buffers (Pixels)

The blank space on the left of the timeline to leave room for labels.

Right Timeline Buffers (Pixels)

The blank space on the right of the timeline to leave room for labels.

Schedule Start Guide

Setting of the red dashed line at the start of the schedule

Enabled

Leave flagged (default), if you want the red dashed line to be shown at the start of the schedule, otherwise unflag this option.


Schedule start guide Enabled vs Disabled

Color

Optionally, specify a color of the schedule start guide line.

Line Style

Optionally, specify a style of the schedule start guide line.

Line Width

Optionally, specify a width of the schedule start guide line.

Dash Multiplier

Optionally, specify a dash multiplier of the schedule start guide line.

Schedule End Guide

Setting of the red dashed line at the end of the schedule

Enabled

Leave flagged (default), if you want the red dashed line to be shown at the start of the schedule, otherwise unflag this option.


Schedule end guide Enabled vs Disabled

Color

Optionally, specify a color of the schedule end guide line.

Line Style

Optionally, specify a style of the schedule end guide line.

Line Width

Optionally, specify a width of the schedule end guide line.

Dash Multiplier

Optionally, specify a dash multiplier of the schedule end guide line.

Axis Display

Major

Settings of the first row in the timeline.

Enabled

Leave flagged (default), if you want the first line (with Year and Month) to be shown at the very top of the schedule, otherwise unflag this option.


Major Axis Enabled vs Disabled

Text Color

Optionally, specify a color of the Major Axis Header text in the Result tab.

Back Color

Optionally, specify a background color of Major Axis Header text in the Result tab.

Header Font

Optionally, specify font, size and style of the Major Axis Header text.

Guide Line

Settings of the Guide Line between Major periods (only visible if Major Axis display is enabled).

Optionally, specify font, color, style, width and dash multiplier of the Major Axis Guide Line.


Major axis Guide line Enables vs Disabled

Minor

Settings of the second row in the timeline.

Enabled

Leave flagged (default), if you want the second line (with Dates) to be shown at the top (middle row) of the schedule, otherwise unflag this option.


Minor Axis Enabled vs Disabled

Text Color

Optionally, specify a color of the Minor Axis Header text in the Result tab.

Back Color

Optionally, specify a background color of Minor Axis Header text in the Result tab.

Header Font

Optionally, specify font, size and style of the Minor Axis Header text.

Guide Line

Settings of the Guide Line between Minor periods (only visible if Minor Axis display is enabled).

Optionally, specify font, color, style, width and dash multiplier of the Minor Axis Guide Line.


Minor axis Guide line Enables vs Disabled

Period

Settings of the third row in the timeline.

Enabled

Leave flagged (default), if you want the third line to be shown at the top (bottom row) of the schedule, otherwise unflag this option.


Periods Axis Enabled vs Disabled

Text Color

Optionally, specify a color of the Periods Axis Header text in the Result tab.

Back Color

Optionally, specify a background color of Periods Axis Header text in the Result tab.

Header Font

Optionally, specify font, size and style of the Periods Axis Header text.

Guide Line

Settings of the Guide Line between Periods (only visible if Periods Axis display is enabled).

Optionally, specify font, color, style, width and dash multiplier of the Periods Axis Guide Line.

Even Back Color

Allows you to alternate background colors of the Gantt each period. This may be useful for night/day shift.

Odd Back Color

Color Badges

Leave flagged (default), if you want colored periods badges to be shown at the top (bottom part) of the schedule, otherwise unflag this option.


Color Badges Enables vs Disabled

Labels tab

In the Labels tab, you can create a number of Single and Multi-Activity labels, that can be used as labels next to the Gantt chart bars and in the added columns.


Labels tab overview

Single labels

  1. In the Name column, add a number of Single labels, that will appear next to the Gantt bars, or in the columns, created in the Columns tab. Create as many single labels as you need, and name them accordingly. You can also copy all the labels, as well as import and export them from other projects.


Add/Delete/Move up and down/Copy/Import and Export Single labels

  1. Every single label is tied to the single Data Source (Gantt/ProductionDrilling/ProductionCharging/Mining/ProductionBlasting), that can be selected in the Data Source column.


Select Data Source for each added label

  1. In the Data Field column, specify a field to report out from the Data Source. Note that available fields vary depending on the data source selected.

  • Depending on data reported out, Data Fields can be “Number”, “Text” or “DateTime” type. Display format for each type will vary accordingly.


Number vs DateTime vs Text display formats

  1. In the Display panel on the right, specify a format and include prefix and suffix, if required. Leave blank to ignore, or specify units of measurements as a suffix, for example.


Specify format, prefix and suffix

  • Note the format for text (rather than numeric) fields is different.


Display formats for Text fields

Because text is being shown, it’s possible there are more than one value. The format will let you choose how you want the label to appear in this case. “Mode” will chose the most common occurrence. “Blank” will show nothing. “Star” will show a “*” symbol.


ModeWithStar vs Mode vs Blank vs Star format

  1. You can also apply filters for individual labels in the Filters panel. These filters will enable you to only include values which pass ALL of the filters. In the case above label “Volume” will show the volume mined only by agent EX001.


Filter by Agent applied to Mining Volume label

Note the filters allow the use of wildcards, “|” symbols, etc. They can be set up with the same syntax as the Chrono report filters.

Multi-Activity Labels

In the Multi-Activity Labels panel you can assign different labels to different activities. To do so, add a multi-activity label and select pre configured single label to each activity, or select “(none)” for not displaying any label at all.

Because each bar in a Gantt may be associated with one (or more) activities, a multi-label allows you to choose the label that will be shown based on the activity being done.


Select single label for each activity

Note that in order to effectively display Multi-Activity labels, the Groupings tab must include “Activity” as an Option, ideally in the first position.

Shadings tab

In the Shadings tab, you can add shading options to your Gantt. There are different types of shadings: DataSource, Source, Destination, Agent, Parcel, Activity and Delay.


Shadings options

  • Parcels shadings depend on the activity:


Parcel shadings depending on Activities

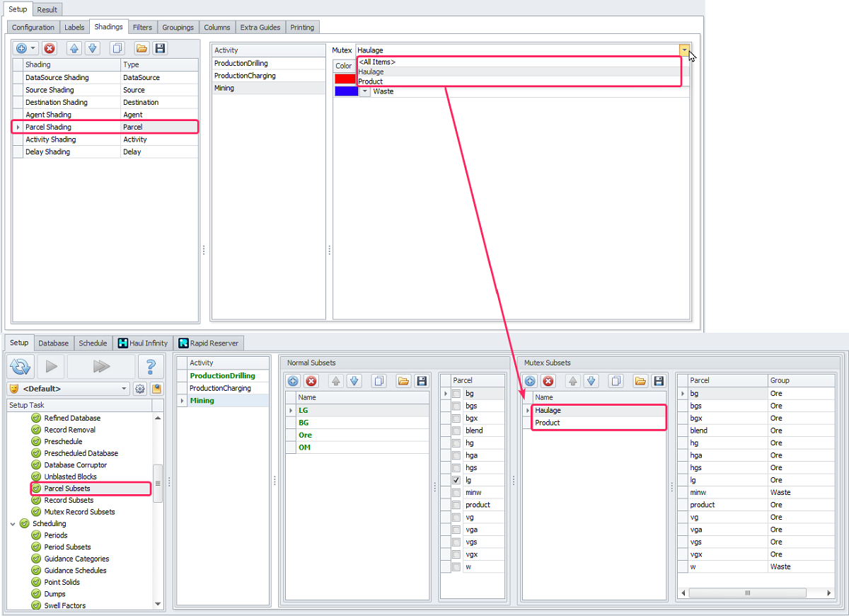
  • You can then choose colors based on the mutex selected, rather than for each item. There’s always an <All Items> option which will just show you every unique value. If a mutex is available (which are not available for all types, and are configured in the Setup tab), it will only show the options of the mutex. For example:

    • Mutex for Mining/Drilling/Charging Parcels is configured in Setup > Parcel Subsets > Mutex Subsets.

    • Mutex for Agents is configured in Setup > Agent Subsets > Mutex Subsets.


Available Mutex depending on configured in Setup

  • Colors for all the shadings except for Agents are to be set manually. No color is used by default.

  • The color for the Agents shading is set to the color in the Setup > Agents, but you can change it, if required.

    • Note, that if Agent’s color is changed in Setup > Agents it won’t be automatically reflected in the Gantt Agents shading. To update, select the color manually, or delete that Agents shading and add it again - colors will be updated to the color in Setup step.


Agents Gantt shading corresponding to Agents shading in Setup

Filters tab

In the Filters tab, you can add filters to your Gantt. There are different types of filters: DataSource, Source, Destination, Agent, Parcel, Activity and Delay.


Filters options

Any item that does not pass ALL filters configured here will not be considered on the Gantt.


Example of Production Drilling filter by drill types

Groupings tab

The Groupings tab is a main section to configure how things are displayed on the Gantt. This is really the heart of Gantt report.


Groupings tab overview

Description of the items on this tab is shown in the tables below.

 

Group Option

Group

Include in Name

Reserves/Dumps/Stockpiles/ Point Dumps/Crushers

1

Group Options are the strings of text.

You can create multiple options, it can be DataSource, Source, Destination, Agent or Activity.

  • For Source and Destination Group Options, you can choose the level that you want to for the name. You can do something like Dig_Pit, for this, choose <Dig> first, and <Pit> second, and use “_” symbol as the name separator.

  • You can also leave the name blank for certain types of sources/destinations - in this case a blank will be used instead. If you are using a multi-part name (multiple group options at the same level), and one of those is blank - it will be ignored when constructing the full name. This allows you to have a name for pit blocks like Mine/Pit/Bench/Blast but for stockpiles Stockpiles/SP1 - and have them appear next to each other in the Gantt.

Specify a level number.

You can put more than one group option at the same level. If you do this, the text provided by the group option will be concatenated together with the others, using the “Name Separator” in the group set panel below.

Enable to display text of each Group Option in a node on the tree.

You may disable “Include in Name” if you want to break apart two things, but not have that text appear in the tree.

Different Sites display options become available depending on the Group Option.

Note that the final Group Set must have a shading other than “(None)”, otherwise you’ll get an error message and won't be able to proceed to the Results tab until resolved.


Specify Bars shading for final group set

Group Sets display configuration

In the bottom part of the Groupings tab, configure how Group sets will appear in the resulting Gantt report.

Field

Description

Group Set #

Group set number as per level number, specified in the Group column above. If several records are added to the same level, they will be displayed as Item #1, Item #2, Item #3, etc.


Group Sets and Items

Use the blue arrows to move Group Sets to the right/left.


Moving Group Sets arrows

  • Note that in order to effectively display Multi-Activity labels, the Groupings tab must include “Activity” as an Option, ideally in the first position.

Location

You can choose for the first grouping to be allocated to a Page instead of the Gantt. This will create a panel on the left of the Gantt, and you can switch between the items there.


Activities displayed as pages

Note that only the first Group Set’s location can be set to Page.

Collapsed

Determines whether this node in the tree is expanded or not.

Name Separator

Specify a symbol for name separator to be used between name levels.

Tree

Colors and Fonts settings for the Tree items in the Result tab.

Text/Background Color

Optionally, specify text and background colors to be applied to the tree records.

Font

Optionally, specify font, size and style of the tree records.

Bars

Shadings and Labels settings for Gantt bars in the Result tab.

Shading

You can choose from one of the Shadings options (created in the Shadings tab). Alternatively you can choose <Continuous/Discrete Solid> and then choose a color for the bar. You can also choose “(none)”, in which case no bar will appear on the row.

There are certain types of shadings that can only be shown if at the level the shading is applied has been filtered down to a single activity either through the selections at a level above or through the Filters tab.

  • Note that the final Group Set must have a shading other than “(None)”, otherwise you’ll get an error message

Left/Right Labels

Choose a label that will appear on the left and/or right of the Gantt bar. This can be a multi-label or a single label.

Columns tab

In the Columns tab, you can create extra columns to display various data. Created columns will be shown to the right of the group names, only is ticked as Visible. Columns can only have single labels.

  1. Add as many columns as you need, and rename them accordingly.

  2. Flag columns you want to display in the Gantt report as Visible, not flagged columns won’t be displayed.

  3. Select labels for each column. Labels are added and configured in the Labels tab.

  4. Optionally, specify background and text Colors, as well as Fonts, Sizes and Styles for Value and Header Text.


Columns created in Columns tab displayed in Results

Extra Guides tab

In the Extra Guides tab, you can create extra guides (vertical lines on the Gantt at a specified date) to indicate certain important events.

  1. Add as many Extra Guides as you need, and rename them accordingly.

  2. Specify date and time for each guide. The default time is set to the beginning of the plan.

  3. Enable Extra Guides you want to display in the Gantt report, disabled guides won’t be displayed.

  4. Specify Color, Style, Width and Dash Multiplier to make Extra Guide Lines easy to see in the Gantt report.


Extra Guides created in Extra Guides tab and displayed in Results

Printing tab

In the Printing tab, you can create one or more print configurations.

Templates created in the Printing tab will be used when using Export to PDF function in the Results tab. This printing function will save the document as specified to a PDF file.

For printing on a plotter, use size A0 and get a PDF, then print the PDF from Acrobat.


Create printing configuration > Export to PDF > Print from Adobe Acrobat

  1. Add a printing configuration template and rename it as per the paper size.

  2. Select required Paper Size Preset from the drop-down.

  3. If required, change Paper Width, Height, DPI, Left/Top/Right/Bottom Margins, select “Landscape” or “Portrait” Orientation, change value in Fit to Horizontal/Vertical Pages if it is different from original, and specify Start and End Period, if other than default <Schedule Start/End>.

    1. Fit to Horizontal Pages will resize the Gantt such that it fits to the specified pages wide. If set to 0, it will use the required number of pages.

    2. Fit to Vertical Pages will resize the Gantt such that it fits to the specified number of pages or less as it may not be possible to fit it to an exact number of pages vertically.

  4. In the Result tab, press Export to PDF button and select one of the printing configurations.

  5. Specify a saving path and review the exported Gantt report.

  6. Print the PDF report from Adobe Acrobat.

Result

The Gantt report with your custom configuration is displayed in the Result tab.

  • Review this chart and, if necessary, return to the corresponding Setup tabs and change the settings.

  • Use the horizontal slider to zoom in and out.

  • If grouping “Pages” is used, switch between the pages in the Pages list to display the corresponding activities.


Gantt report in Results tab overview

Two functions are available in the Gantt report Result tab:

Export to PDF

  1. Press Export to PDF button and select one of the printing templates preconfigured in the Setup > Printing tab (see the description in the section “Printing tab” above).

  2. Specify a saving path and review the exported Gantt report.


Select printing template

Note that depending on your machine display settings, in the generated PDF file you may see grey sections covering some parts of the data. If it causes any inconveniences and data loss, change your display custom scaling to 100 % (in System > Display > Scale > Custom scaling).


Data loss vs Custom Display settings set to 100%

Row Order

In the Result tab, click the Reorder Rows button to show Row Ordered dialog shown below.


Row Orderer Dialog

In the Row Orderer dialog you can change the order that items are sorted in the Gantt.

  • Levels are showing Result tab items from left to right as set in the Grouplings tab. In this example, Level 1 is Activity, Level 2 is Agent, Level 3 is Source.

  • Mode can be Chronological Ascending, Ascending, Descending or Custom. Custom mode will allow you to specify the order explicitly.