Flow Chart
The Flow Chart tab provides a visual snapshot of material flow through modelled processes. It is a useful tool when investigating grade and tonnage deviations.
Flow Chart tab overview
Stockpile state can be seen in Flow Chart. Green arrow is building, Red arrow is reclaiming.
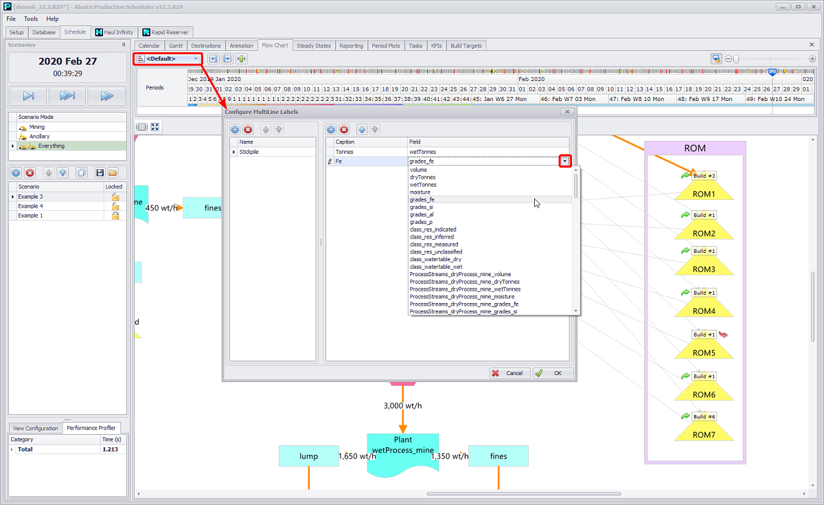
Custom Labels
Custom Labels can be created to provide different information.
Configure MultiLane Labels dialog
-
Use the top timeline slider to move through periods and see the workflow changes.
-
There are two types of arrows on the flow chart: grey arrows representing the Destination Rule (automatically added) and black arrows (manually drawn) representing the Flow Rule.
Other Flow Chart tab buttons:
|
Button |
Usage |
|---|---|
|
|
Navigate to Beginning (Home) or to End (End) buttons. Use in conjunction with the <SHIFT> key to move to the previous or next state, respectively. |
|
|
Jump to slider button. Use if you "lost" the slider, or want to center it in the viewport. |
|
|
Keep Slider Focused button and periods scaling/zooming bar. |
|
|
Selection Mode and Zoom Fir buttons |