Destinations Views

Create views to quickly switch between saved arrangements of charts and shadings.

To organise Destinations views:

  1. Select “Configure Destination Settings” from the Display Options button drop-down.

  2. Add a view for Tonnes, Fe, Al, Si, P, etc.

  3. In each view,

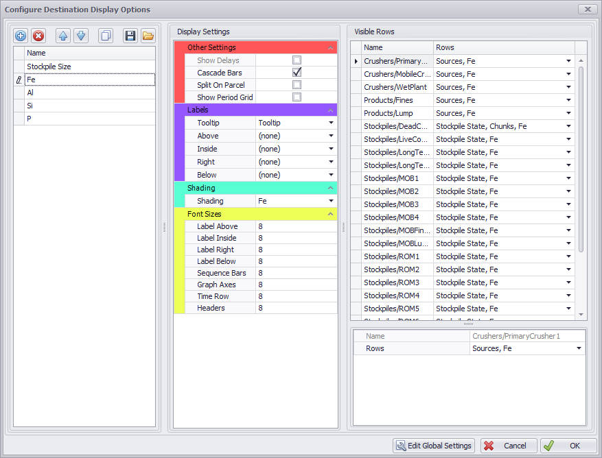
    1. In the Other Settings field flag display view settings such as “Show Delays”, “Cascade Bars”, “Split On Parcel”, “Show Period Grid”.

    2. Set the Tooltip field in the Labels section to “Tooltip”.

    3. Set the Shading to the grade name (in this example, “Fe”).

    4. Tick “Sources” on Crusher rows.

    5. Tick “Stockpile State” on Stockpile rows.

    6. Select the appropriate grade chart in all rows.


Example destination view for iron grade

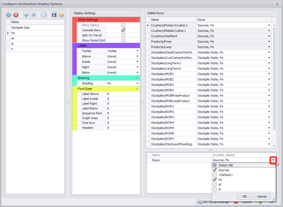
You can bulk assign values to display in the same group rows. To do this, select multiple rows using <CTRL> and <SHIFT> buttons and tick/untick values required in the rows drop-down, located in the right bottom corner. Click OK to confirm and return to the charts.


Use different views to quickly inspect tonnes and grades on crusher feed and stockpile builds

You can duplicate the added views, save them in the ".ganttDisplayOptions" file format, or import previously created views.


Copy, save and export buttons

At the bottom of the Configure Destination Display Options window there is Edit Global Settings button. Press it to open the Configure Display Options window with Labels, Shadings and Destination Charts tabs (same as selecting “Configure Global Display Options” from the display views button drop-down. In this window you can edit existing templates for Labels, Shadings and Destination Charts, or create new ones.