Подготовка задач

Задачи для планов открытых горных работ

  • Основные типы

    • Выемочные блоки

  • Индивидуальные инструменты

    • Добыча | Оптимизация запасов | Оптимизация карьера

    • Планирование | План | Подготовка задач | …

      • Генератор солидов точных каркасов

      • Солиды уступов

      • Выемочные блоки

 

Задачи для планов подземных горных работ

  • Основные типы

    • Проходка

    • Выемки

  • Индивидуальные инструменты

    • Проходка

      • Добыча | Проектирование | Проектирование подземных выработок | От осевой линии к солидам

      • Планирование | План | Подготовка задач | Солиды проходки

    • Выемки

      • Добыча | Оптимизация запасов | Оптимизатор выемочных единиц

 

Задачи для всех планов

  • Индивидуальные инструменты

    • Добыча | Подготовка задач | Бины материала

    • Каркас | Назначение | Назначение атрибутов | Из блочной модели

    • Каркас | Расчеты | Выражения атрибутов

    • Планирование | План | Добавить задачи | Из каркасов

    • Планирование | План | Типы задач | Правила вспомогательных задач

    • Планирование | План | Добавить задачи | Межгрупповые зависимости

  • Мастер настройки

    • План | Добавить задачи | Определение плана

    • Используйте, когда это возможно

 

Определение плана – назначение

  • Создает контекст привязки для параметров проектирования от одного шага к другому

  • Применяет параметры проектирования к источникам задач для подготовки каркасов для задач («выемочные блоки»)

  • Назначает объемы, массы и содержания для элементов и бинов материала из блочных моделей в каркасы задач

  • Вычисляет и определяет правила агрегации блоков для задач для пользовательских полей

  • Импортирует несколько источников задач из нескольких блочных моделей

  • Создает зависимости между задачами из разных источников

  • Простая, гибкая, воспроизводимая и контролируемая система

Рекомендуемая практика для определения планов в Micromine Beyond

 

Параметры плана – Структура

  • Планирование | План | Добавить задачи | Параметры плана

  • Сочетание списков:

    • Элементов (продуктов/компонентов) с единицами измерения содержания и массы

    • Блочных моделей с сопоставленными элементами и наборами бинов материала

    • Источников задач.

      • Наборов каркасов (с зарезервированными или незарезервированными объемами)

      • Каркасов карьера (или оболочек блочной модели)

      • Стрингов осевых линий

      • Сетей выработок

      • Результатов оптимизации карьеров

    • Вспомогательных правил для задач

    • Наборов правил зависимостей

      • Для углов откоса

      • Для солидов уступов

      • Между пользовательскими группами задач (межгрупповые зависимости)

  • Определяет план с использованием проектных параметров и правил.

 

Параметры плана – Интеграция параметров

  • Для каркасов карьеров:

    • Добыча | Подготовка задач | Выемочные блоки

  • Для стрингов осевых линий:

    • Добыча | Проектирование | Проектирование подземных выработок | От осевой линии к солидам

  • Для всех источников задач:

    • Вывод атрибутов задачи на основе атрибутов каркаса и параметров проектирования

    • Добыча | Подготовка задач | Бины материала

    • Каркас | Назначение | Назначение атрибутов | Из блочной модели

    • Планирование | План | Добавить задачи | Из каркасов

    • Планирование | План | Типы задач | Правила вспомогательных задач

    • Планирование | План | Добавить задачи | Межгрупповые зависимости

    • Планирование | Просмотр | Интерактивные зависимости | По вертикали | …

 

План: Атрибуты задач

  • План | Атрибуты | Атрибуты задач

  • Определяет атрибуты для всех задач в плане

  • Основной список атрибутов

 

 

 

 

 

 

 

Параметры плана: Атрибуты блочной модели

  • Определяет новые атрибуты для блочной модели и задает правила агрегации

  • Атрибуты не сохраняются постоянно в блочной модели

  • Рабочие атрибуты доступны только в Параметрах плана

 

 

 

 

 

 

 

 

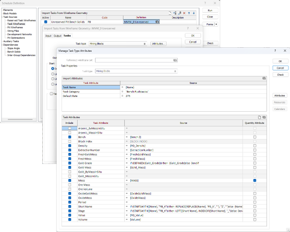
Параметры плана: Атрибуты типа задач

  • Выбирает атрибуты из основного списка для задач этого типа

  • Определяет выбранные атрибуты с использованием комбинаций:

    • Атрибуты каркаса = Агрегированные атрибуты блочной модели, сохраненные как атрибуты в промежуточных каркасах

    • Основные атрибуты и атрибуты задачи = основные и другие атрибуты эталонной задачи

    • Категории задач = категории, определенные в План | Типы задач | Категории

  • Атрибуты для этого типа задачи