Increment Offset

Overview

Increment offsets may be used to force a minimum or maximum vertical lag between phases.

Every bench at elevation "E" in the Successor stage is made dependent on the bench at elevation "E+Offset" in the Predecessor stage. Offsets may be positive or negative.


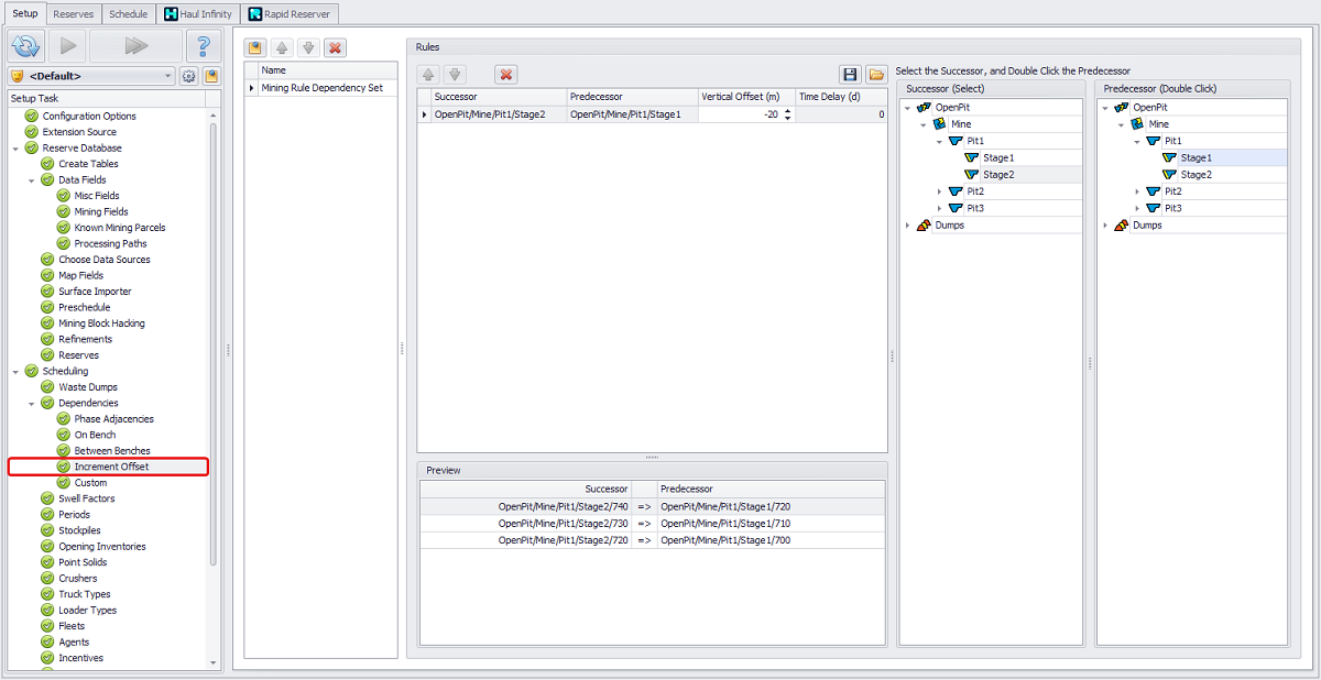
Example of a 20 metre vertical lag between stages

Adding Increment Offset

See the table below for a description of the main items, as well as the principles of working with this type of dependency.

Activity

Example

Description

Adding New Dependency Set

  • Click the clipboard icon to add a new Dependency Set, ie. for Mining or Backfilling.

  • Rename the Dependency Set (i.e. mining rules, backfill rules, landbridge rules).

  • You can change the order in which the added Dependency Sets are displayed in the list using the blue up and down arrows.

  • To delete a Dependency Set that is not needed, use the red cross icon.

Selecting dependent levels

  • Expand the tree structure to the right to the required level.

  • Select the Successor record and double click on the Predecessor.

Viewing a rule

The levels selected on the right will be displayed in the Rules panel in the middle.

Use the Preview panel at the bottom to verify all the levels included in the selected rule.

  • You can change the order of the presented dependencies in the list using the blue up and down arrows.

  • To delete a Rule that is not needed, use the red cross icon.

Setting Vertical Offset

  1. Set vertical offset in the Vertical Offset column, in metres:

    1. Negative to keep the successor elevated over the predecessor,

    2. Positive to keep the predecessor elevated over the successor.

See the Illustration below.

Setting Time Delay

Specify the necessary time delay (in days) that should be kept after the selected level is mined (if necessary).

For example, wait 30 days after completing Stage 1 before starting mining on Stage 2.

Exporting and importing Dependency Rules

Created dependencies can be exported from one project and imported into another. To do this, use the export and import icons in the top right corner.

Dependency rules are transferred in the ".depoffxml" format.

Illustration


Cross-section showing the effects of Vertical Offsets on Stages