Gantt Shadings

For better presentation of items on the Gantt chart, you can also create separate custom color shadings for the different displayed components.

To set your custom shadings go to Schedule tab > Gantt tab > top left button drop-down (i.e. <Default> or New Display) > "Configure Global Display Option".


Steps to create custom parcels shadings

To create and organise Gantt shadings:

  1. Select “Configure Global Display Options” from the drop-down.

  2. In the Configure Display Options window, go to the Shadings tab.

  3. Click theblue plus icon to create new shading.

  4. Rename it to “Parcel“.

  5. Choose an item type (Type column) and press the gear icon in the Configure Template column.

  6. In the Configure Shadings window, add new shading template and select from the Shadings Field drop-down to which data you want to assign a custom shading (in this example, "Parcels.Parcel").

  7. Add materials parcels and assign the desired color to each of them. You can choose colors from the drop-down in the Color column, or you can create a color gradient by clicking the Generate Gradient button.

  8. Click OK to confirm.

  9. From the Select Shadings drop-down select the created shadings template (in this example, Parcel).

You can save custom display options templates and import previously created ones, in the ".apsDisplayOptions" format.


Export and Import Display Options buttons

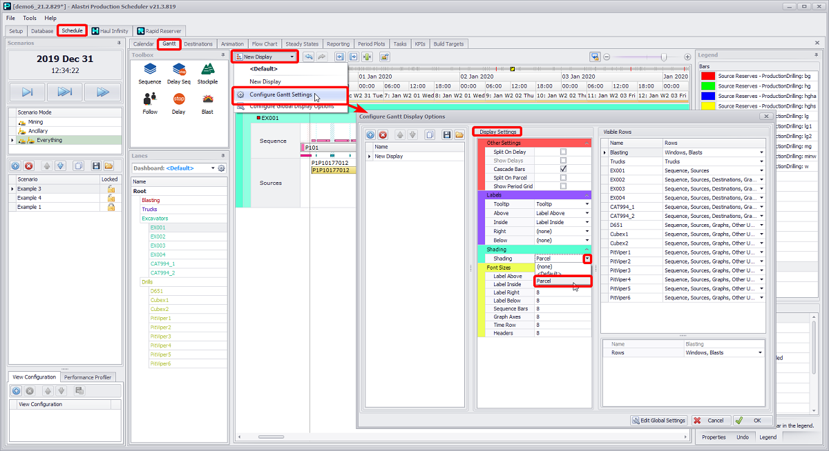
To apply created shading template to the Gantt chart elements, you must select it from the shading drop-down in the Display Settings area of the Configure Gantt Display Options window, as shown in the figure below.


Schedule tab > Gantt tab > Display Options button > Configure Gantt Display Options window > Display Settings panel > Shading section > Shading field dropdown > Parcel

Gantt shadings will appear in the Legend tab, along with Delay hatchings and other information.


Schedule > Gantt > Legend tab > Bars section