Gantt Labels

For easier scheduling and clarity of presentation, you can change the labels displayed on the Gantt chart at any time.

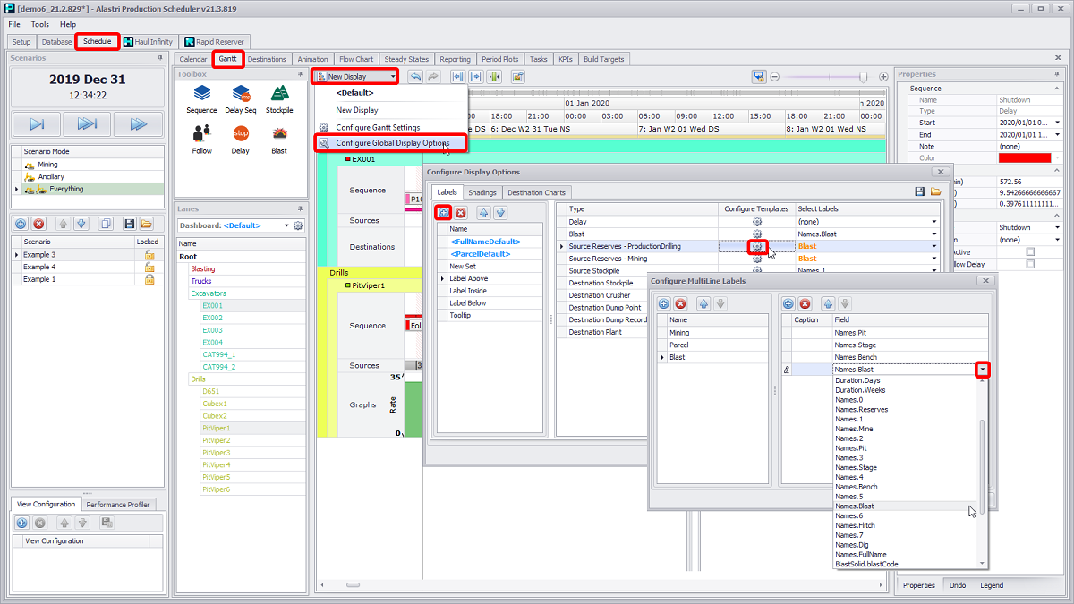
To set your custom labels go to Schedule tab > Gantt tab > top left button drop-down (i.e. <Default> or New Display) > "Configure Global Display Option".


Steps to create custom blast labels

To create and organise Gantt labels:

  1. Select “Configure Global Display Options” from the drop-down.

  2. In the Configure Display Options window, go to the Labels tab.

  3. Click the blue plus icon to create new labels. Add four labels:

    1. “Label Above”,

    2. “Label Inside”,

    3. “Label Below”,

    4. “Tooltip”.

  4. In the “Label Above” group, choose an item (Type column) and press the gear icon in the Configure Template column.

  5. In the Configure MultiLane Labels window, add new templates and select from the Field drop-down which data you want to display above delays, blasts, drills, stockpiles, etc. (e.g., hours, kilograms, meters, tons).

  6. Click OK to confirm.

  7. From the Select Labels drop-down select the created template (in this example, Blast).

  8. Repeat steps 4-7 for the remaining sets ("Label Inside", "Label Below" and "Tooltip").

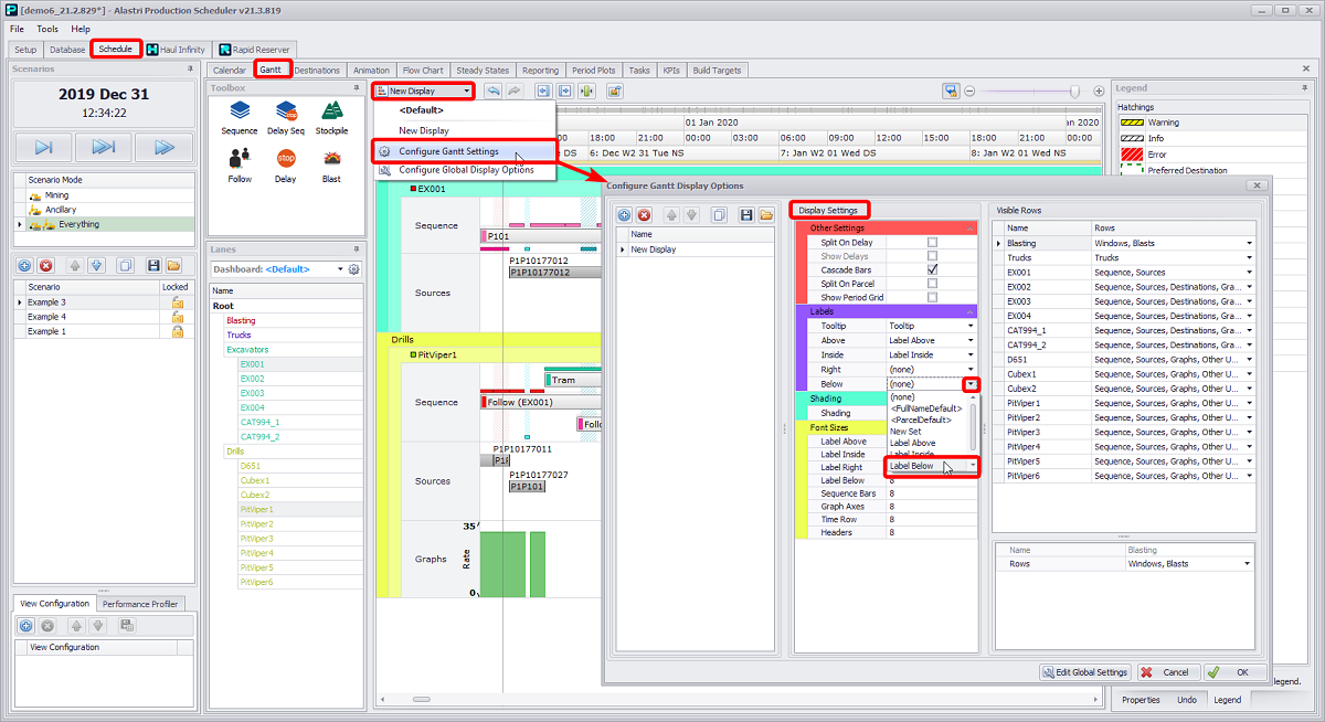
You can save custom display options templates and import previously created ones, in the ".apsDisplayOptions" format.


Export and Import Display Options buttons

To apply created label to the Gantt chart elements, you must select it from the relevant drop-down in the Display Settings area of the Configure Gantt Display Options window, as shown in the figure below.


Schedule tab > Gantt tab > Display Options button > Configure Gantt Display Options window > Display Settings panel > Labels section > dropdowns