Export Period Plots

Period Plots (also: bench plans, face positions) are 2D maps coloured to represent the times when each block on the bench is mined.

To export a period plot:

  1. Go to the Schedule tab.

  2. Run the schedule.

  3. Go to the Period Plots tab.

  4. Select one or more benches from the block hierarchy.

  5. Right click > "Save".


Example period plot

  1. Click on the gear icon next to the Template drop-down on the left to open Plot Settings dialog, where you can configure custom plot display.


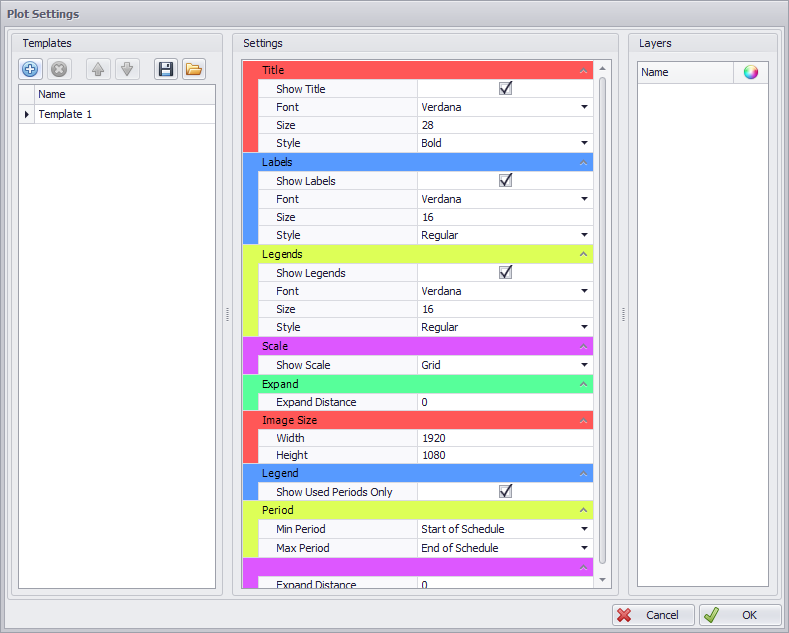
Period Plot settings dialog

Period plot settings

Field

Usage

Title

  • Optionally show the name of the bench at the top of the map

  • Specify font, size and style

Labels

  • Optionally show a block property (ie. blast name) over every block

  • Specify font, size and style

Legends

  • Optionally show a legend in the top right corner,

  • Specify font, size and style

Scale

Select how to display a scale below the map ("Scale", "Grid", "None")

Expand

Specify Expand Distance

Image Size

Enter the height and width of the map

Legend

Tick to show used periods only

Period

Select what periods to show (specify Start and End Dates of Schedule)