Exporting Construction Lines, Reserves & Named Polygons

In the Designer tab > Benches/Lifts panel, press the Export button provided for exporting Alastri Inventory Model (see Alastri Inventory Model) Construction Lines, Reserves, Named Blast and Dig Polygons and Solids for further mine planning and operational activities.

For a description of each export option, see below:

 

Exporting Construction Lines

From the Current Bench/Flitch

You can import into the bench selected from the tree any construction lines in the following formats:

  • Vulcan Arch_d File (.arch_d),

  • Surpac STR File (.str),

  • Modern AutoCAD 2013 DXF and Legacy AutoCAD 2010 DXF (.dxf),

  • MineSight MSR (.msr),

  • Wavefront OBJ (.obj),

  • Shapefile (.shp),

  • Micromine Data File (.dat),

  • Micromine String File (.str).

Note that this option is available if only one increment is selected from the tree. If multiple benches, or the whole pit is selected, you’ll only see From Project exporting options, described in the sections below.

From Project

Blast / Dig Construction Lines

To export Blast and Dig construction lines individually to a selected folder in one of the applicable formats.

  1. From the Export button drop-down select "From Project" and then:

    1. “Blast Construction Lines” to export Blast Solid linework, or

    2. “Dig Construction Lines” to export Dig Solid linework.

  2. In the Select Folder dialog, specify the saving path and file name.

  3. The Blast/Dig Construction Lines dialog will open, as shown below.

  4. Flag levels you wish to export.

  5. Select the file format: ".arch_d", ".str", ".dxf", ".obj",".shp" or “.dat”.

  6. Click OK and wait for export to be completed.

Exporting Reserves

Reserves to Folder

To export closed polygons and closed solids of reserves and dumps to the selected folder.

  1. From the Export button drop-down select "From Project" and then “Reserves to Folder”.

  2. In the Select Folder dialog, specify the saving path.

  3. The Reserves to Folder dialog will open, as shown below.

  4. Flag levels you wish to export.

  5. In the Triangulation field, select the applicable format for exporting the triangulation file: ".00t", ".dtm", ".dxf", ".csv", ".obj" or “.tribd“.

  6. In the Polylines field, select the applicable format for exporting polylines: ".arch_d", ".str", ".dxf", ".obj", ".shp" or “.dat”.

  7. In the Inclusions field, flag the corresponding checkboxes for including or not excluded blasts or digs in the export.

  8. Click OK and wait for export to be completed.

  9. The destination folder will contain the following files:

    1. 2D Silhouettes

    2. 3D Solids

    3. CSVs with Blasts and Blasts Parcels data for the selected increments.

Reserves Archive

To export closed polygons and closed solids of reserves and dumps as .zip archive to the selected folder.

  1. From the Export button drop-down select "From Project" and then “Reserves Archive”.

  2. In the Save As dialog, specify the saving path.

  3. The Reserves Archive dialog will open, as shown below.

  4. Flag levels you wish to export.

  5. In the Triangulation field, select the applicable format for exporting the triangulation file: ".00t", ".dtm", ".dxf", ".csv", ".obj" or “.tribd“.

  6. In the Polylines field, select the applicable format for exporting polylines: ".arch_d", ".str", ".dxf", ".obj",".shp" or “.dat”.

  7. In the Inclusions field, flag the corresponding checkboxes for including or not excluded blasts or digs in the export.

  8. Click OK and wait for export to be completed.

  9. The destination zip will contain the following files:

    1. 2D Silhouettes

    2. 3D Solids

    3. CSVs with extended/flat/both data on the selected increments for Blasts and Digs.

      1. Flat - includes data on Names, DataSource, Parcels, Properties and Classes as per resmodel.

      2. Extended - includes data on Names, Coordinates, Bench Heights, Volume, Area, Perimeter, Wall Controls, Blast Type, Custom Labels, Blast Properties and references to 3D and 2D files/

      3. Both - includes both Flat and Extended data.

Exporting Polygons

Named Blast/Dig Polygons

To export named Blast and Dig polygons to the selected folder in one of the applicable formats.

  1. From the Export button drop-down select "From Project" and then:

    1. “Named Blast Polygons” to export selected blast polygons to the selected folder, or

    2. “Named Dig Polygons” to export selected dig polygons to the selected folder.

  2. In the Select Folder dialog, specify the saving path.

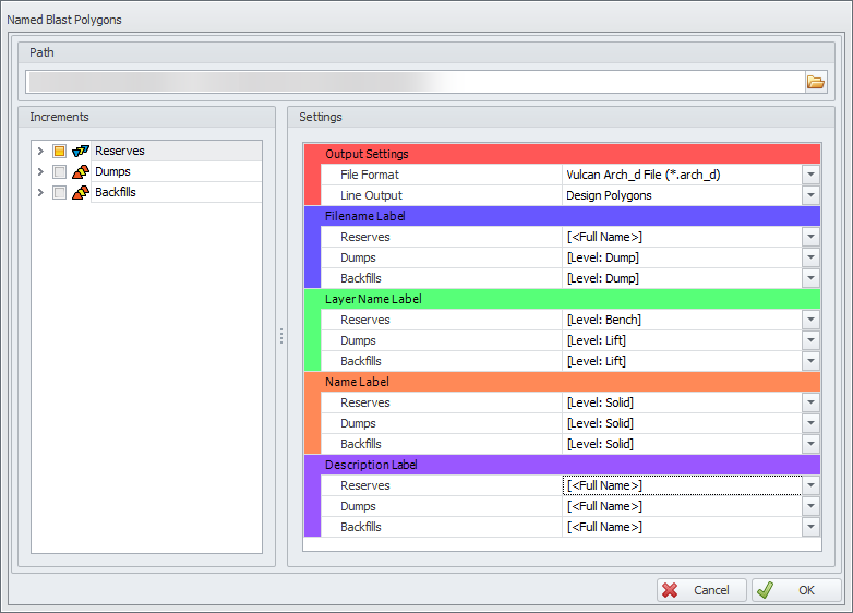
  3. The Named Blast/Dig Polygons dialog will open. Complete the settings required as per the table below.

  4. Click OK and wait for export to be completed.

Increments

Flag records/levels to include in export.

Output Settings

  • In the File Format field select the appropriate file format: “.arch_d”, “.str”, “.dxf”, “.obj”, “.shp” or “.dat”.

  • In the Line Outline select outlines you wish to export:

    • Design Polygons, or

    • Solid Silhouettes.

Filename Label

Use the drop-downs to select a filename label* for: Reserves, Dumps and Backfills.

A label has to be selected for each table, even if its increments are not included in the export. Otherwise, you’ll get an error message prompting to map labels for each level.

See the Notes below.

Layer Name Label

Use the drop-downs to select a layer name label for: Reserves, Dumps and Backfills.

A label has to be selected for each table, even if its increments are not included in the export. Otherwise, you’ll get an error message prompting to map labels for each level.

Name Label

Use the drop-downs to select a name label for: Reserves, Dumps and Backfills.

A label has to be selected for each table, even if its increments are not included in the export. Otherwise, you’ll get an error message prompting to map labels for each level.

Description Label

Use the drop-downs to select a description label for: Reserves, Dumps and Backfills.

A label has to be selected for each table, even if its increments are not included in the export. Otherwise, you’ll get an error message prompting to map labels for each level.

Exporting Solids

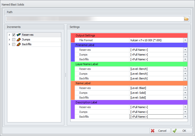
Named Blast / Dig Solids

To export named Blast and Dig Solids individually to a selected folder in one of the applicable formats.

  1. From the Export button drop-down select "From Project" and then:

    1. “Named Blast Solids” to export named blast solids, or

    2. “Named Dig Solids” to export named dig solids.

  2. In the Select Folder dialog, specify the saving path.

  3. The Named Blast/Dig Solids dialog will open. Complete the settings required as per the table above.

  4. Click OK and wait for export to be completed.

Notes

You can create custom labels to display the name of the exported files in a more convenient format.

Giving the proper custom name to the exported files can be useful for sorting and filtering them.

For the instructions on how to create custom labels like in the example below, see the Blast Custom Labels page.


Simple export name label as exported file name

Note that for some internal coding purposes, when exporting blasts polygons, the software ignores the single comma.

That means, if you want to export blast polygons with comma delimited, output string will always exclude the single commas, and you will have to use a double comma. See the example below.

Custom label view

Export output

Fixed formula to use

Commas in the label:

No commas in the exported strings:

Example code to rectify and include comma in the exported string:

Copy
public class LabelFormat : ILabel
{        
  public string GetLabel(ShadingContext context)
  {
      return  context.GetLevelName ("Bench")           +  "_" + context.GetLevelName ("Blast") + Environment.NewLine
                      +  ",," +context.GetSolidPropertyString("PatternTemplate");
                                  }
}