Stockpile Not Reclaiming

Follow these steps when good dirt doesn't get reclaimed from stockpile.

If the schedule has these issues, resolve them first:

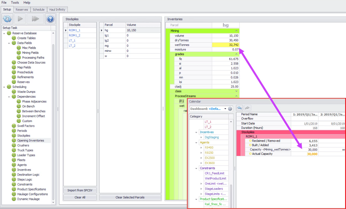
Check 1: Schedule > Calendar > Stockpiles > Actual Capacity

  • Confirm the stockpile has inventory.

Check 2: Setup > Destination Logic

  • Confirm the stockpile (and material) is listed in a reclaim rule.

Check 3: (Truck Constrained mode) Schedule > Calendar > Stockpiles

  • Confirm the reclaim target is greater than zero.

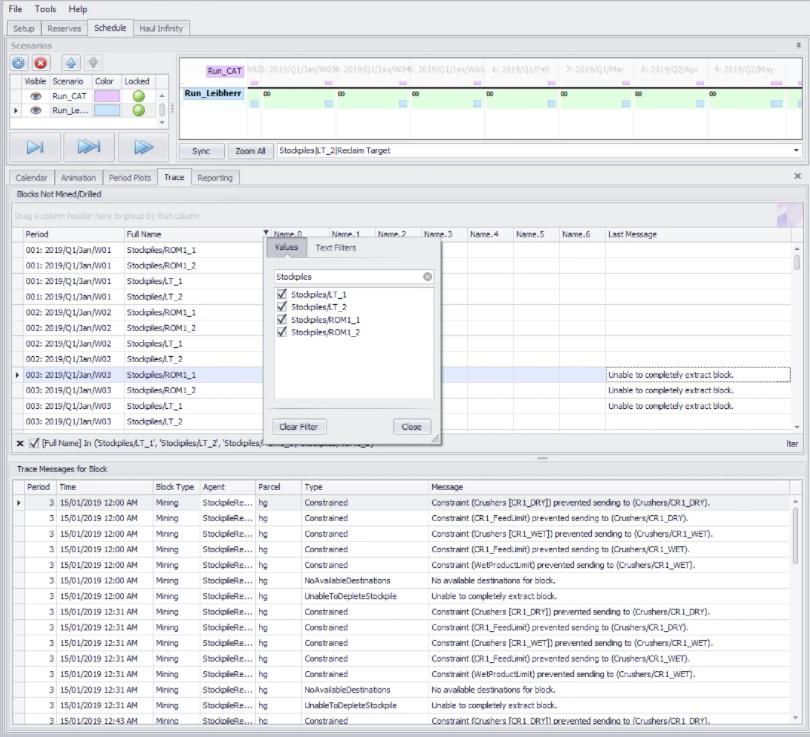
Check 4: (Truck Constrained) Schedule > Trace > Trace Report

  • Filter the Full Name column to the problem stockpile.

  • Filter the Period column to the problem period.

  • Click on the relevant record.

  • Review the Trace Message column for the failure summary.


Stockpiles/ROM1_1 is blocked by multiple Calendar constraints

Check 5: Setup > Opening Inventories

  • Make sure that tonnes and grades are populated in all Mining and Processing fields. Missing entries are evaluated as zeroes, which may affect the optimisation.


Check for missing grades and tonnes in Opening Inventories step

Check 6: Schedule > Calendar > Stockpiles

  • Stockpiles may be forced to reclaim material if the closing capacity is less than the opening inventory. This can cause otherwise rubbish material to take precedence over preferred stockpiles.


Check for forced reclaim due to closing capacity limits

Check 7: Schedule > Calendar > Constraints

  • Check for constraints limiting reclaim of the specified stockpile/material.


Check for constraints blocking specific stockpiles or materials from feeding

Check 8: Schedule > Calendar > Product Specifications

  • Compare the target grades to the inventory in Reporting tab > Stockpile Inventories. Are they achievable?

  • Check the cash flows for penalties on reclaiming certain stockpiles or materials. Is this stockpile affected?

Check 9: Schedule > Calendar > Forced Optimisation Failure

Create a forced optimisation failure and read the failure message

  • Go to Schedule > Calendar > Stockpiles and reduce the capacity of the desired stockpile (this forces it to feed).

  • Run the schedule.

  • Read the failure message.

If there is no failure message, return to Check 8.