Plant Grades Failing

Follow these steps when the crusher is feeding, but for some reason the grades are out of acceptable limits.

If the schedule has one of below listed issues, resolve them first:

Check 1: Setup > Map Fields > Parcel Mappings

  • Make sure that tonnes and grades are mapped in all Mining and Processing fields. Missing mappings are evaluated as zeroes, which may affect the optimisation.


Check for missing mappings in product tonnes and grades

Check 2: Reserves tab > Data panel

  • Do a quick sanity check in the Reserves tab on the schedule inventory. Sometimes the block model has errors, or there may be incorrect call factors in Setup > Refinements.


Check for rubbish values in the Reserves tab

Check 3: Setup > Opening Inventories

  • Make sure that tonnes and grades are populated in all Mining and Processing fields. Missing entries are evaluated as zeroes, which may affect the optimisation.


Check for missing grades and tonnes in Opening Inventories step

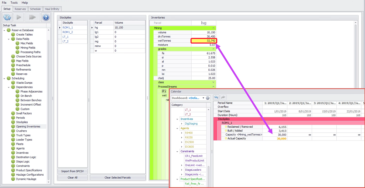
Check 4: Schedule > Calendar > Stockpiles

  • Stockpiles may be forced to reclaim material if the closing capacity is less than the opening inventory. This can cause otherwise rubbish material to be forced into the feed, and contaminate the grades.


Check for forced reclaim due to closing capacity limits

Check 5: Schedule > Calendar > Constraints

  • Good material may be blocked from the crusher if there are constraints on feed. This can cause otherwise rubbish material to make up the difference.


Check for constraints blocking specific stockpiles or materials from feeding

Always check the constraint configurations in Setup > Constraints > Configuration. It is extremely common to see mistakes in the setup have domino effects in the schedule.

Check 6: Schedule > Calendar > Product Specifications

  • Check for unachievable or conflicting product specifications.

See Product Specifications for tips on correct setup.


Example: crusher cannot simultaneously feed 80% LG and maintain 60% Fe

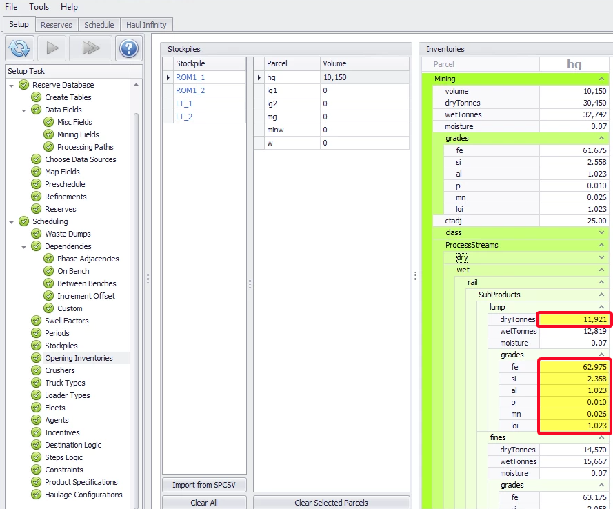
Check 7: Schedule > Reporting > Mined grades and inventories

  • Check mined grades and closing stockpile inventories.

If the available tonnes do not meet product specifications, then either change the mining locations or relax the product limits to allow feed.

Check 8: Schedule > Calendar > Forced Optimisation Failure

Create a forced optimisation failure and read the failure message.

  • Go to Setup > Constraints and constrain all movements except for the expected movement.

  • Go to Calendar > Constraints and zero the constraints to force material into the expected path.

  • Run the schedule.

  • Read the failure message.


The failure message explains why the material can't be fed