Block Hacking

Overview

The Drilling Block Hacking and Mining Block Hacking steps are only visible if in Configuration Options step option Allow Reserves Hacking has been enabled.

The Block Hacking steps allow the user to select one or more blocks and manually override the database values. This feature is directed at short term planners where direct inputs from geology and/or survey have not made it to the block model.


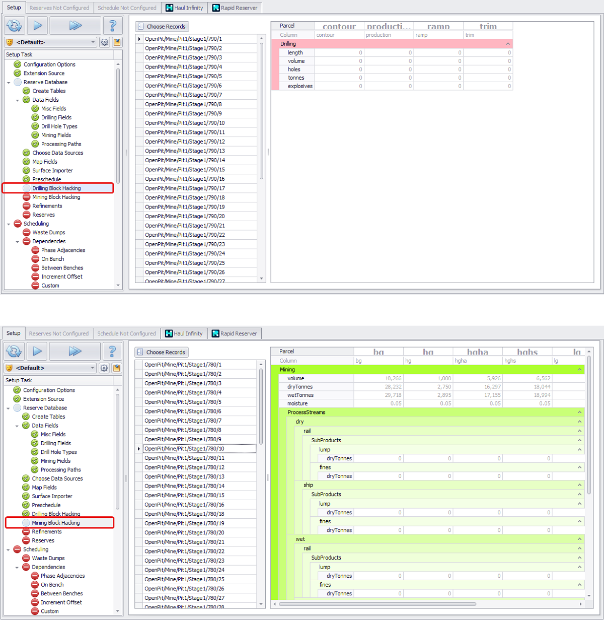
Drilling Block Hacking and Mining Block Hacking steps overview

Note

Note, this is directly editing the reserves values that Tactical Scheduler will then use for Scheduling process. This should be used with care!

Available Fields and Parcels

Drilling and Mining fields and Parcels listed in the Drilling Block Hacking and Mining Block Hacking steps are added and can be changed in the Data Fields block of setup tasks. More details see in the table below:

 

Drilling Block Hacking

Mining Block Hacking

Parcel

Drill Hole Types setup step

Rapid Reserver > Block Model setup step

Known Mining Parcels setup step

Fields

Drilling Fields setup step

Data Fields setup step

Overriding database values

  1. Press Choose Records button.

  2. Tick from the tree all the records you need to override.


Select records you need to override

Note that you cannot select more than 100 records. Otherwise you’ll get an Error Message: “Too Many Records Selected”.

3. Click OK to confirm selection and return to the main page to edit data.

4. Click on the field required and type values you need to set.

5. Make sure you don't override correct values with wrong ones and proceed to the next step. Overwritten data will be displayed in black.


Setup > Mining Block Hacking > сhoose records > edit reserves

Error Messages

Note that each block must have values for Volume, Dry Tonnes and Wet Tonnes (or 0 for all of them), otherwise you will get an error message as below and won’t be able to proceed with your project setup.

“The block/parcel (<Reserves/…….>) must have values for volume, dry tonnes, and wet tonnes, or 0s in each.”

  • Double click on the error message to display the whole list of affected blocks/parcels.

Review the data, you may find that some blocks have volume but no tonnes, or vice versa.

  1. Check the blocks affected in Rapid Reserver:

    1. Navigate to Rapid Reserver > Designer tab > select the block from ATS Block Hacking error message description > check its tonnes and volume in the Reserves tab at the bottom of the screen > most likely you will see the same missing values.

    2. Some blocks can be outside of the Block Model coverage > make sure you are using Block Model Gap Filling function, where default densities (this is essential) and tonnes are assigned (enable “Fill Block Model Gaps' in the Settings step).

    3. If Block Model Gap Filling is used correctly, but the error message in ATS Block Hacking persists, check your Reserves mappings in the Block Model step > Reservable Model Generator.

      1. Change the volume and tonnes expressions to exclude blocks with Zero density, ie:

        1. volume = N("density") > 0 ? N("size (X)")*N("size(Y)")*N("size(Z)") : 0, or N("size (X)")*N("size(Y)")*N("size(Z)");

        2. tonnes = N("density") > 0 ? N("size (X)")*N("size(Y)")*N("size(Z)")*N("density") : 0, or N("density") > 0 ? N("size (X)")*N("size(Y)")*N("size(Z)")*N("density") : N("size (X)")*N("size(Y)")*N("size(Z)")*2.5 (density).

      2. Regenerate your Reserves Model and review the changes.