Settings

In the Settings step, you may set units of measurement, options and thresholds to use in the project, as well as hatch patterns and labels.


Spatial Conformetrics Settings

Enter all global settings to change the behaviour of the project.

Units

Select the units of measurement which match your site coordinate system and local standards. Use the Quick Set drop-down to select Metric or Imperial units of measurement.


Select your preferred units of measurement

Options

In this section, you can configure the parameters of your model.

Use Block Model

If enabled, block model can be loaded into project for reporting purposes.

Generate Stage Plans

Optional feature to generate stage plans from scheduling blocks. Enables additional setup steps.

Grid Size (Reserving) (m)

Grid spacing to use in reserving calculations.

Grid Size (Solids) (m)

Grid spacing to use in 3D solid visualization and export solids.

 

Please take note when reducing the Grid Size for Solids and Reserves that there is a trade-off in the calculation time. That is, smaller the value the longer the calculations will take. There are negligible gains to be made from reducing the Grid Size from 1 to 0.1 however, the processing time will increase significantly. The recommendation is to start with values of 5 & 5 and inspect the resultant values. If desired, reduce the Grid Size values and quantify the change in values and the time taken. From this information, you should be able to identify if any significant gains are made and if they are worth the time trade-off.

Minimum Height Threshold (m)

Set this value to discard trivial solids from being displayed.

Minimum Bench Volume (m3)

Set this value to discard trivial volumes from reporting.

Display Solid Minimum Shard Volume (m3)

Set this value to discard trivial shard solids from displaying in the viewport.

Skip Solid Operations

If enabled, domain type solids won’t be merged which can lead them to being invalid when importing into other applications. It is recommended to leave this turned off.

Hatch Patterns

In this section, you can configure the visual component of bounding polygons in your model.

Active Polygon Hatch

Pattern used to visually define the active polygons.

Invert Active Polygon Hatch

When enabled, the ‘Active Polygon Hatch’ pattern switches to the area outside of active polygons.

Inactive Polygon Hatch

Pattern used to visually define the inactive polygons.

Labels

In this section, you can configure the naming of Headings, Surface categories as well as Compliance categories.

Headings

Names of the headings that appear in the Conformance Table Report.

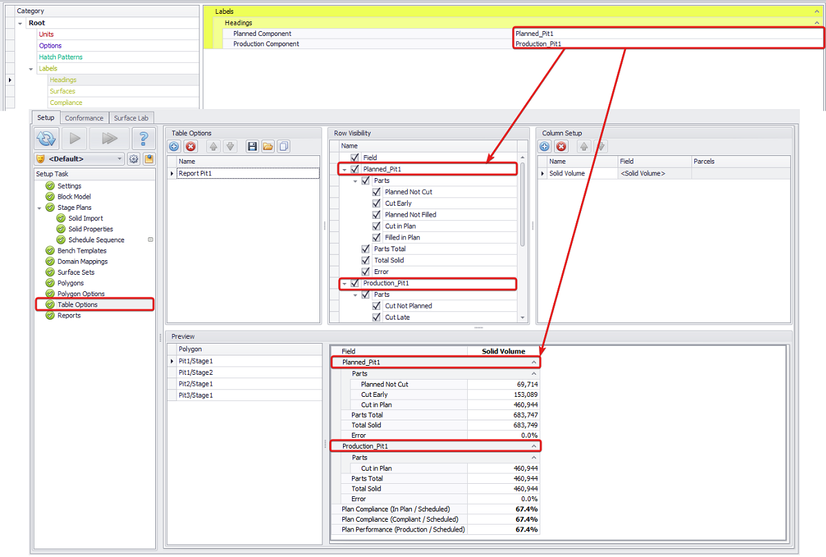
Planned Component

The names of the Planned and Production components.

Production Component

Surfaces

The name of the Production and Schedule surfaces can be changed from their default values to a user-defined value. The names of these surfaces appear in several places in the application.

Production Start

The name of the surface which represents the production start surface.

Production End

The name of the surface which represents the production end surface.

Schedule Start

The name of the surface which represents the schedule start surface.

Schedule End

The name of the surface which represents the schedule end surface.

Schedule Future

The name of the surface which represents the schedule future surface.


Production and Start Surfaces labels in the Settings and the Surface sets steps

 

Compliance

The name of the 'Compliance' report fields can be changed from their default values to a user-defined value. The names of these categories appear in the table reports.

Plan Compliance (In Plan / Scheduled)

The name of the report field which reports in plan solids over scheduled solids.

Plan Compliance (Compliant / Scheduled)

The name of the report field which reports complaint solids over scheduled solids

Plan Performance (Production / Scheduled)

The name of the report field which reports production solids over scheduled solids.


Plan Compliance (In Plan / Scheduled) in the Settings and in the Table Options steps