Gantt Charts

A common tool in short term planning and project management, Gantt charts are a type of bar chart designed to illustrate groups of tasks by start and end date. For more information on Gantt charts in general, see: http://en.wikipedia.org/wiki/Gantt_chart

On the Home tab, in the Results group: Select Gantt Chart to open the Gantt Chart Window.

Grouping

The grouping of tasks in Gantt Charts is based on matching (captions and colours).

If everything matches then tasks are grouped and as soon as something doesn't match, a new group is formed. The example below shows a caption that is grouped by Strip.

Navigate to Animation

A very useful diagnostic tool, if you have a Group you have identified as having an impact on your Schedule that you would like to see in the Animation, is a right-click Navigate to Animation option which will switch the Animation View to the earliest Start Date in the Group.

Highlight Selected Tasks

The tasks you select in the Gantt chart can also be highlighted in the Animation window. See: Highlight Tasks in the Animation

Set Animation Range

A useful shortcut to visualise the nodes of a task, is to right click on a line or selection of lines and select Set Animation Source Range or Set Animation Destination Range.

This option will open the Animation window and display the current path. See: Set Animation Range

Filtered versus Hidden Tasks

You can control the visibility of the tasks in the Gantt in two ways: by Filtering or by Hiding. The difference lies in the way these options affect the grouping of tasks.

  • Filtering something will not affect the grouping, but will remove the related groups from view.

  • Hiding something will allow it to be grouped with surrounding tasks. See the screenshot below for a basic example.

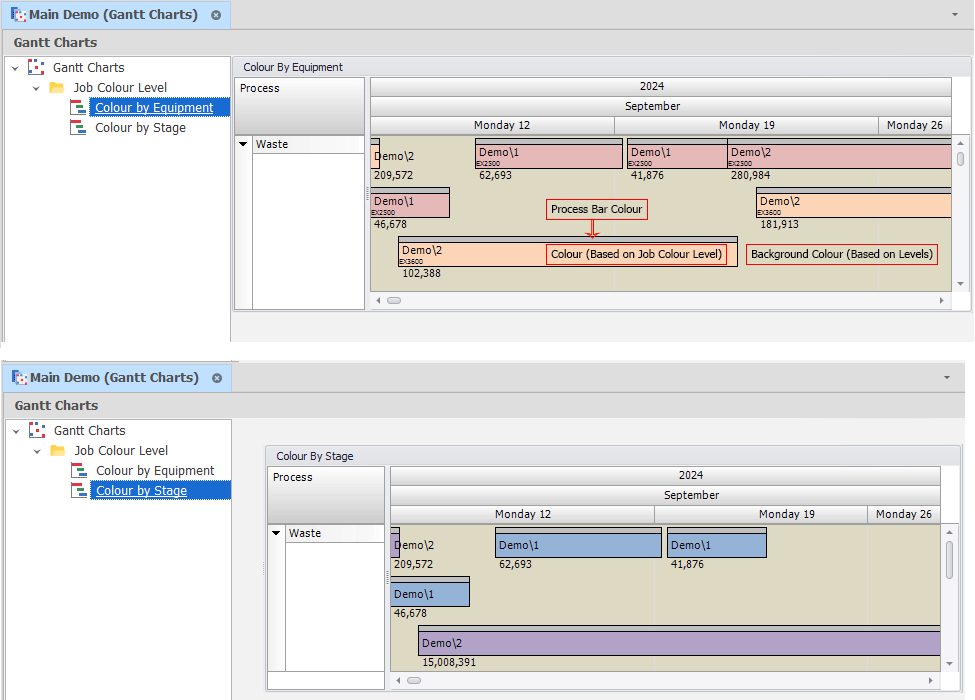
Colouring

There are 2 or 3 colours (depending on whether the process bar is shown or not). See the screenshot below for an example of how you can control the colours on each Gantt Chart.

Gantt Charts rely on an understanding of the Expression Editor.

When creating a Gantt Chart, you are provided with some default settings which should give you a platform to build upon. For more information, see: Settings

Spreadsheets