Inline Ranges

[Inline] Ranges are similar to Text Ranges, except they are specific to the context in which they are used (for example, the Source and Destination Ranges in an Animation). Inline Ranges can be saved (see Text Range from Inline Range) but otherwise are not stored. Some Inline Ranges are persisted to the project database, however, for example the Source and Destination prefilter ranges specified in General case settings.

Text and Picked Ranges are stored and can be used anywhere a range is used.

Text Range from Inline Range

Commands

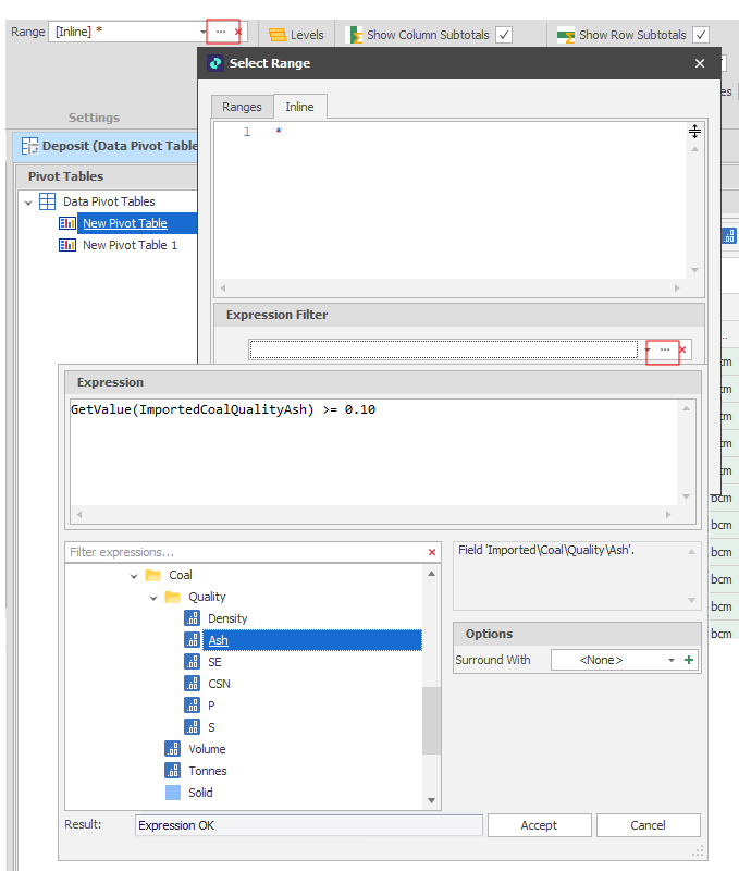
Like Text Ranges, Inline Ranges can use an Expression Filter and can be inversed. Inverse ranges allow you to set a range that includes everything BUT what is picked. Useful for selective exclusion.

Commands

Use of the following commands is supported:

In Range/Not in Range

To pass the filter, nodes must be in the specified range (or not).

In range: <Range1>

Not in range: <Range1>

Right-click to select the command and select the ranges:

Click Accept to accept the range you have selected:

Prefixing the above command with Not (or selecting the "Not" check box when picking ranges) will inverse the result.

If no ranges are specified or “*” is specified, the ranges used from the above command will be cleared. This resets the range filter so that all nodes will pass.

Intersect Ranges

The Intersect Ranges command allows two or more specified ranges to be combined in a Boolean AND expression. To pass the filter, nodes must be in ALL specified ranges.

Intersect ranges: <Range1, Range2…RangeN>

Right-click to select the command and select the ranges:

Click Accept to accept the ranges you have selected:

Prefixing the above command with Not (or selecting the "Not" check box when picking ranges) will inverse the result.

If no ranges are specified or “*” is specified, the ranges used from the above command will be cleared. This resets the range filter so that all nodes will pass.

Union Ranges

The Union Ranges command allows two or more specified ranges to be combined in a Boolean OR expression. To pass the filter, nodes must be in AT LEAST ONE of the specified ranges.

Union ranges: <Range1, Range2…RangeN>

Right-click to select the command and select the ranges:

Prefixing the above command with Not (or selecting the "Not" check box when picking ranges) will inverse the result.

If no ranges are specified or “*” is specified, the ranges used from the above command will be cleared. This resets the range filter so that all nodes will pass.