Project Setup Example

The purpose of Rapid Reserver (RR) is to prepare geological reserves for scheduling in the Alastri scheduler.

This section provides step-by-step instructions for creating such a project, including instructions for setting parameters, creating solids based on the current survey, working with blasts and mining blocks, reporting and plotting the data of interest, as well as exporting the prepared reserve model file for further use in mine planning.

To get a valid project file (based on the demo data), go through the following steps in the given order.

Project Setup

Prequisites

To complete the workshops in this series you will require:

  1. A valid 20-digit license key.

  2. A personal login to Alastri website.

  3. Rapid Reserver installed on your computer.

  4. Download files:

    1. Block Models CSVs: “pit1a”, “pit2a” and “pit3a”;

    2. Pits and Dumps designs: “pit1_s1.00t”, “pit1_s02.00t”, “pit1.00t”, “pit2.00t”, “pit3.00t”, “dump1.00t”, “dump2.00t”, “dump3.00t” and “lg1.00t”;

    3. Surveys: “topo.00t” and “EOM_Survey.00t”.

       

Creating and opening a project

  1. Download the latest version in the Alastri Hub portal and start Rapid Reserver.

  2. Create a new project and name it "Training Model". The main Rapid Reserver project file is saved in ".rara" format.


Run the latest version of Rapid Reserver and create/open ".rara" file

Alastri Software modules are not backwards compatible, once you save your project in one version you cannot open it in a previous one.


Could not open file error message

If you do open a project in a version rather than it was saved in, the message prompts will come up, showing which version project was last saved in.

It is recommended to add Version Number to the file name to avoid any confusion when opening a project.


Tools > Append Version to Filename

Setup Tasks

On the left side is the Setup Task panel, which represents a list of all the project setup steps that need to be completed before switching to reserves calculation and reporting tabs.


Setup Tasks List

When setting up a project for the first time, all setup tasks need to be performed in the specified sequence. You cannot proceed to the red marked step without confirming the previous one. During the subsequent work with the configured project, you can return to any of the steps, but after making changes you will need to rerun all the tasks below in the list. This is because changes you make in a single step can affect settings in related tasks and need to be reviewed or adjusted.

  • Completed and confirmed setup steps are marked with a green check mark. You can return to such steps at any time and in any sequence.

  • Steps in the course of which an error has been made are marked with a yellow triangle. Read its description at the bottom of the screen and solve it to proceed to the next steps.

  • Outstanding steps that need to be completed in order to continue with the project setup and enable the remaining steps and tabs are marked with a red circle.

  • Steps that are currently being worked on are marked with an empty gray circle.

1. Settings step

In the Settings section you may set units of measurements, options and thresholds to use in the project.

  • Select the units of measurement. Use the Quick Set field to select the metric units.

  • Depending on which options are ticked in the Options section, different steps appear in the Setup Tasks list. In the current project, will need the Block Model and the Block Model Gap Filling features.

    • Use Extensions: allows extra custom scripts to be added to project.

    • Use Block Models: toggle to use block models for reserving.

    • Fill Block Model Gaps: option to fill voids in block models with a default material.

    • Use Infrastructure: used to model heritage, environmental areas and bores. Needs custom Extension scripts.

    • Enable Dig Plans: allows blast solids to be subdivided into dig blocks. Not needed for medium and long-term scheduling (ATS), but applicable for short-term APS.

    • Enable Single Destinations: force one material type per dig block, for grade control blocks.

    • Use External Grade Control Data Source: needs custom Extension scripts to read in the customers database.

    • Block Model Expand Distance (m) - visible block models are clipped to the Expand Distance around the current selection.

    • Maximum Grade Block Overlap (%) - error threshold for overlaps of imported grade control polygons, in percents.

  • Set the thresholds for error (Error Finders) and remnant blocks exclusion (Discard Thresholds).

  • In the Hatch Patterns area, select a pattern from the drop-down list to highlight different areas for phase exclusion, blasts, or grade control.

  • Change Designer Excluded hatch to more solid one, such as “Error” option. It will clearly show what’s excluded later on.

2. Tables step

Each table in the Tables step is an ordered hierarchical address, such as “Mine/Pit/Stage/Bench/Blast/Flitch/Dig”.

Long term projects (ATS) may schedule to the Bench/Blast level.

For Shorter term projects (APS) you can schedule to Flitch and Dig blocks.

The more blocks are created in Rapid Reserver, the slower the final schedule is, so only create down to the level required.

  1. A table is either a Pit or a Dump type. This determines whether the solids will be reserved or not.

  2. Verify that the levels in the Association column are assigned correctly.

    1. Levels may be associated as “Phase”, “Bench”, “Flitch”, “Blast” or “Dig”.

    2. Phase levels act like folders (mine, pit, stage, pushback, …) whereas the “Bench”, “Blast”, “Flitch”, and “Dig” levels refer to specific mining terms.

    3. Each table must have exactly one "Blast" level and exactly one "Bench" level. All other levels (such as "Mine", "Pit", "Stage") are called "Phase levels".

  3. Select a relevant Auto Unique option to automatically assign blocks with unique names.

    1. None - Auto Unique will be disabled. A Default Value must be specified.

    2. By Increment - The name of the Blast solid must be unique across the Bench level.

  4. Select the relevant images for each level.

     

3. Block Model step

  1. Click the New button to open the Reservable Models Generator window.

  2. In the Import CSV file window, select the applicable parameters and set the Header Line and Data Offset, if necessary.

    1. Set the green Header Line to match the header text.

    2. Set the yellow Data Offset to match the first row of data.

    3. Click OK to finish.

When importing Block Model CSV, you’ll see a preview of the first 100 rows of this CSV. It's a good time-saving feature, as your site Block models CSVs can be of a very large size and take a long time to open.

Once the block model has loaded, its header fields are listed in the Variables panel on the right.

The Field column (on the left) lists the fields of the reserves model, and you will need to map them with the fields from the imported block models.

If required variable is not available, you must create/edit it in the Script Editor window, which can be accessed via the Custom Variables button.

Creating custom variable

To create a custom variable required for fields mapping and reserves model generation:

  1. Click theCustom Variables button.

  2. In the Script Editor window, customize the formula code.

  3. You can copy sample scripts from the Block Model Custom Variables section and paste them into the Editor window.

  4. Change the required values, such as the parcel and thresholds.

  5. Verify that the code is correct by pressing the Compile button.

  6. If there are no errors, click OK.

  7. The new custom variable will appear in the Variables list on the right in bold. Drag and drop it to map it to the applicable field.

When the field mapping is complete and there are no errors, click Generate to create the reserves model. Specify the saving path and file name. The new model will be saved in ".resmodel" format.

  • Review values in the Reserves Summary panel. Use the visibility toggle to display the actual, minimum and maximum values for the mapped fields.

  • Click theblue plus icon to run this step and proceed to the next one.

     

4. Block Model Gap Filling step

Option to fill voids in block models with a default material. Where the mining solid surface is outside the block model extents. Gap filling material should be waste, if it could be anything else, discuss with the geologists who prepared the blockmodel. If gaps are present and gap fill is not used, the schedule will apply zero tonnes for this mining area.

  1. In the Gap Filling Presets column, add a new preset for the material used to fill the voids. Name it, for example, "waste".

  2. In the Parcel field select "w" (waste) from the drop-down.

  3. Set DryTonnes to 2.75 and wetTonnes to 2.895.

 

5. Phases step

Import phases and layers.

You can import from a file, Solid Lab tab, or a third-party package (Vulcan/Minesight/Surpac).

Pit solids must be closed (NOT open pit designs).


Importing solids from files

Use the vertical slider (between the phases list and the view area) to check for overlaps.

  • Overlaps are a problem when material is included in multiple phases leading to double counting of tonnes – this must be fixed. So each block is mined only once.

  • Here we see that the same area is used for 2 different purposes: first Pit is mined out, then the area is used as a backfill. The block is mined once, the area is then available to backfill with waste.

     

6. Blast Properties step

If extra properties (that are not mapped across in the Reserves Model) are required for later scheduling purposes they can be added here under the relevant step (Phase Properties, Blast Properties, Dig Properties ).

  1. Create a new property for Density (Default 2.75).

  2. Add a PctDrilled property - for a schedule that has drilling. Default is set to 0, in the Designer tab can set blocks as already drilled or partially drilled (have to script in drilling in the Scheduler).

    1. If you select the Choice property type, create comma-separated properties (0,1) that can be selected from the Default Value drop-down.

    2. If you select the Number property type, enter a numeric Default Value.

       

 

7. Bench Templates step

Click the blue plus sign icon in the Bench Template panel to add a new template.

  1. Add a New Template for pit bench = Pit_10m

    1. In the Bench Naming field tick Bottom.

    2. Set bench template height to 10.

    3. Ensure that the template fits the pit design (Pit1_s1). The red template should match the pit solid contours, without offsetting.

  2. Add a new template for dump lift = Dump_20m.

    1. In the Bench Naming field tick Top.

    2. Set bench (lift) template height to 20.

    3. Ensure that the template fits the dump design. The red template should match the dump solid contours, without offsetting. For Dump1 a template set to 20m lifts will be offset against the design, as shown below.

       

To fix, set the RL for the template used for Dumps 1 and 2.

The default Reference Level is 0m. Check the template fits the pit/dump design

  1. Add a new template for dump offset = Dump_Offset_20m.

  2. Select “Add to Bottom”.

  3. Add Reference Level = 10.

  4. Set Height 20m above and below the reference (Rl).

Check Dump1 and 2 using the new template - the red template should fit the lift design.

Rename Dump_20m to Dump3_20m.

Naming templates should be the same as the Phase they apply to. It will help to choose the correct template in the Phase Details step.

 

8. Depletion Surfaces step

Update Phases with the latest mine survey.

  • Only import blocks relevant to the current schedule.

  • Cap Rls can be set – data above/below these levels will not be included in the inventory.

  1. Add a depleted surface survey.

  2. Select the phases to apply this survey to. Use the <CTRL> and <SHIFT> keys to select multiple.

  3. Use the drop-downs to select Upper and Lower depletion surfaces to be applied to the selected phases.

  4. In the Layers panel, display the End of Month surface and check the result in the viewport.

  5. Click theblue plus icon to run this step and proceed to the next one.

     

9. Phase Exclusion Areas step

When the Depletion Surface has been applied to the pit phases, in Phase Exclusion Areas step we can remove remnant material from the reserves.

  1. Select Z to view the pit in Plan view.

  2. Set the vertical slider to identify the areas to remove - remnants on the wall < 1m thick.

  3. Draw a polygon around the areas to keep for scheduling.

    1. If mistakes are made in digitizing, use the edit icons to move points etc.

If required, you can include/exclude whole areas not to be included in the current inventory.

 

10. Phase Details step

Update phase details for all phases including:

  1. Table Type (Reserves or Dumps).

  2. Increment Templates (ensure that the correct template is applied).

  3. Block Model for pits (for dumps = (none)).

  4. Block Model Fill material (waste).

  5. Design Position.

  6. Silhouette Type.

  7. Expand Distance. This value should almost always be left at the default 50 meters.

  8. Bench Tolerance.

Make sure that each level is assigned with a unique name. Otherwise, you won’t be allowed to proceed to the next step.

11. Bench Depletion step

Remove or Send Down bench/flitch material of a thickness below specified.

  1. Double click a bench to select it.

    1. Use the vertical slider to visually display areas to be excluded (thickness <1.5).

    2. Digitize a polygon around an area to remove/send down – press <Esc> when finished.

    3. Click the drawn block - it will be shown in yellow.

    4. Right-click to display a list of options, available for the selected material. The selected material can be removed or sent down to be mined with the material of the bench below.

  2. You can tick a box to remove an entire bench/flitch (if the remnant material percentage is too high).

The EstCon (estimated contour) column provides users with a high-level estimate on whether or not remnant material may be present within a flitch. This number is not used anywhere else within the software and is by no means accurate. The higher the number, the higher the change there is material that needs attention.

The grades and material types will the same as those of the new bench. The information is not transferred to the new bench , just the extra tonnes.

This is useful in a short term schedule. Generally irrelevant in a long term and this material could be removed.

12. Wall Controls step

Set the measures to protect the pit walls from the seismic loading of major blasts.

Click the blue plus icon to create new wall controls applicable to your project, for example, contour presplit blasting.

Wall is set by default.

Pit Wall Controls

13. Wall Control Designs step

Extra properties to define activities that only occur in a wall shot.

Here area defined as Wall will have Trim blasts, with the rest of the bench having Production blasts. With further scheduling, rules can be set so that the production blasts in front of a Trim blast must be mined first.

Areas where Pit1_s1 is adjacent to Pit1_s2 will not require Trim blasting. So this wall should be removed.

  1. Select bench required from the Benches tree, it will be displayed in the main viewport.

  2. Check the Wall Control for Painting.

  3. Click theRemove Wall Icon.

  4. Un-paint the area where wall control is not required (adjacent phases).

    1. Use the horizontal slider to adjust the size of the paint brush.

 

Creating Solids in the Solid Lab tab

1. Clipping Topo

  1. Create new Solid Operation Set and press Add Operation button.

    1. Select “Clip Surface By Polygon (Exclude Outside)”.

    2. Drag and drop Topo layer into Surface field.

    3. Display Pit Designs.

    4. Draw Polygon around the Pits using Create Polygon tool.

    5. Run Operation.

    6. Select the Result row to see the result in the viewport.

    7. Save Result to the Layers panel as “Clipped Topo”.

 

2. Intersecting Solids

  1. Click the blue plus icon to add a new Solid Operation Set.

    1. Rename the set to "pit1_s1".

    2. Click Add Operation and select "Create Solid Above All Surfaces" from the drop-down.

    3. From Surfaces drop-down window press Add Input button and choose "From Layer(s)".

    4. Choose (or import) the design for the current pit and press OK to finish.

  2. Click Add Operation and select "Create Solid Below All Surfaces" from the drop-down.

    1. From Surfaces drop-down window press Add Input button and choose "From Layer(s)".

    2. Choose (or import) the clipped topography and press OK to finish.

  3. Click Add Operation and select "Intersect Solids".

    1. Click in Solids drop-down.

    2. Press Add Input and select "Output From Operation #1" and "Output From Operation #2".

    3. Click the blue run icon to execute the solid operations.

    4. Select the Result row to see the result in the viewport.

    5. Save Result to the Layers panel as “Pit1_stg1_solid”.

 

3. Clipping Solid By Polygon

  1. Click the Copy icon to copy the solid operation set for pit1_s1.

    1. Rename the copy to "pit1_s2".

    2. In Create Solid Above All Surfaces field change the Surfaces selection to "pit1_s2".

    3. In Create Solid Below All Surfaces change the Surfaces selection to "pit1_s1" and the topography.

    4. Run the operations by pressing blue play button.

    5. Save the result to the Layers panel.

  2. Click Add Operation and select "Create Solid From Polygons".

    1. Click theup/down icons to move the operation to third place in the list.

    2. Click theDraw Polygon icon and draw around the pit solid, excluding the batter shards.

  3. In Intersect Solids field change the Solids selection to include "Output From Operation #3".

    1. Run the operations.

    2. Select the Result row to see the result in the viewport.

    3. Save the result to the Layers panel.

 

4. Substracting Solids

  1. In the same Pit1_s2 Operation Set:

    1. Delete Create Solid from Polygons operation.

    2. In the Create Solid Below All Surfaces operation field change the Surfaces selection to include "Clipped Topo".

    3. In the Intersect Solids operation field change the Solids selection to include "Output From Operation #1" and "Output From Operation #2".

    4. Run the operations by pressing blue play button.

    5. Save the result to the Layers panel.

  2. Click Add Operation and select "Substract Solids".

    1. In the Inclusive Solid field include "Output From Operation 3".

    2. In the Exclusive Solid field add previously exported "Pit1_stg_1_solid".

    3. Run the operations.

    4. Select the Result row to see the result in the viewport.

    5. Save the result to the Layers panel as “Pit1_stg2_solid”.

 

Creating Blast Shapes in the Designer tab

1. Navigation

The Designer tab consists of four areas, such as Tree Hierarchy, Viewport with toolbar, Information Panel and Right Panel, each of those includes several elements, tabs or fields. All essential commands and tools are described in Designer tab.

Use these tools to see and interact with the 3D design area

Mouse Controls

Selection

Left click and drag

Pan

Middle click and drag

Rotate

Right click and drag

Zoom

Scroll wheel

Zoom Extents

Left click on the compass widget

Vertical Exaggeration

-

<CTRL> + Scroll wheel

Compass

The compass widget sits in the top right of the viewport.

Plan View

Click on the axis cones to snap to orthogonal views

Zoom Extents

Click on the grey cube to zoom to extents

Night Mode

Click on the sun icon to toggle night mode

Measurement

Use the scale bar to estimate distances and scale in the viewport.


Viewport scale bar

By pressing on a level it will display in the viewport. You may also select the whole reserve/mine/pit/stage/bench to display or selected solids using <CTRL> and <Shift> hotkeys.

  • Left-click on any level to display it in the viewport. You can use the arrow keys on your keyboard to quickly view and navigate between the level records.

  • Expand the tree structure to the desired level.

  • Double-click a level to zoom to it in the viewport.

  • To display a list of blasts:

    • select a solid in the viewport and double-click on it (the bottom left panel will also display Flitches on the selected Block, as shown in the figure above).

    • In the Display panel on the right, in the Display Type field, select "Blasts" (the bottom left panel will display a list of the available Blasts on the selected Bench, where you can also use the arrow keys to navigate through).

In a viewport you may review and work with results of operations and imported layers.

  • Double click on a blast in the viewport to enter edit mode.

  • Right-click on a blast and choose “Edit Selected Blast (…)” to edit the selected blast.

    • To exit the edit mode, right-click anywhere in the viewport and choose “Stop Editing Blast”, or click on any higher level in the tree (bench, stage, pit, mine).

  • Box select group of blocks to select multiple and compare them in the Properties panel.

In the edit mode, right click on the selected block and choose the applicable option from its drop-down:

  • “Extend selection to flitch (…)” - to extend the selected flitch over lower ones (used to combine multiple flitches for one blast);

  • “Do not extend selection” - to cancel flitch extension made.

     

2. Design

Pick a bench in the level tree and cut up blasts as shown.


Blank bench

Draw Line

  1. Click on the draw icon or type keyboard shortcut <D>.

  2. Left click on one side of the bench, outside the boundary line.

  3. Left click on the other side of the bench, outside the boundary line.

  4. Press <ESC>.


The bench is cut into two volumes by the drawn line

During drawing, the <Backspace> key works as an Undo hotkey.

Move Point

  1. Click the point-move icon or type keyboard shortcut <F>.

  2. Select a point on a line.

  3. Click the new point coordinates to move it there.


Solid reserves are recalculated with every point move

Construction lines must form a closed polygon into order to cut solids. This means they must cross another line, or cross through the border polygon.

Offset Lines

  1. Click the line-offset icon or type keyboard shortcut <O>.

  2. Select a line to offset (this may include the bench boundary polygon).


Offset line by fixed distances


Offset line by mouse coordinate

Trim Lines

  1. Click the line-trim icon or type keyboard shortcut <T>.

  2. Click on a line to trim it back to the nearest intersection.


Lines trimmed back to nearest intersection

The Trim tool may not detect an intersection where two closed polygons form an adjacent corner. For these cases, use the Break tool to clear the segment.

Delete Lines

  1. Box-select all lines in the viewport (they will be shown in blue).

  2. Click the<Delete> key or the delete icon.

Even if you have solids selected, the <Delete> key will not delete them. The only way to remove solids is by toggling the Exclude property in the Properties panel. Excluded blocks will be hatched according to the Hatch Pattern set in the Setup tab > Settings step.

Undo / Redo

  1. Left click in the 3D viewport to activate the area.

  2. Press <CTRL>+ <Z> to undo the last change.

  3. Open the History panel in the bottom right of the application.

  4. Click through the history list to see different past states.


Use the History panel to revert to a previous state

3. Generate

Rapid Reserver contains tools for automatically generating blast masters on a single bench, or across the entire mine.

Auto Grid Tool


Generate Blasts window

  1. In the Level Tree, select the Stage1 collection so that all benches in Stage 1 are visible.

  2. Click theGenerate Blast Shapes button and select "With Visible Benches".


Select all Stage benches, press Generate Blast Shapes and choose “With Visible Benches”

  1. The Generate Blasts window will open.

  2. Tick Remove Existing Designs to clear existing linework.

  3. Tick Generate Ramp Shots and enter the min/max ramp angle to detect.

  4. Tick Generate Trim Shots and enter the trim shot length and width.

  5. Tick Generate Internal Shots,

    • set the grid type to "Fitted Blasts",

    • set the Size X and Size Y to the blast dimensions (80 x 80),

    • set the Bearing to match the pit orientation (120°).

  6. Tick Generate Contours and enter the minimum contour area.

  7. Click OK to finish.


Automatic ramp, trim, contour and production blasts

You can use the top toolbar buttons to manually draw, move, join and delete points and construction lines.


Use toolbar buttons to create and edit blasts shapes

Full description of all the toolbar buttons and their features see Designer tab.

  • Double click Mine1\Pit1\Stage1 to center it in the viewport.

    • Press Generate Blast Shapes button > “With Visible Benches”.

    • In the Generate Blasts window create Fitted Blasts at 30o bearing, as shown below.

  • For Stage1 bench 790, delete Production Blasts and manually create new blasts using Create Polygon and Create Construction Line tools.

    • Remove existing internal blasts using Delete Segment tool (or highlight lines and delete them).

    • Create Polygons and Construction lines.

  • Repeat for Pit1/Stage2/Bench 830.

     

4. View

Use the Display panel to control the viewport display.

Labels

Labels may be used to show solid properties, reserves, and attributes at a glance.

  • Toggle the eye icons to show/hide labels.

  • Use the Text drop-down to select the label text.

  • Use the color, front and size selectors to alter the label display.


Label visibility, text, colors and size


Example of labelling blasts by iron grade

Blasts/Digs

Blast solids and Dig solids may be displayed as 2D polygons or as 3D triangulations.

  • Click theeyeball icons to show / hide entities.

  • Drag the opacity slider to make polygons more or less opaque.

  • Use the Shading drop-down to colour the solids by their properties or contents.


Choose blast color and visibility


Blue ramp, purple contour, beige production, green trim

Construction Lines

Benches are divided into blasts by drawn construction lines. By pressing eyeball toggle you can:

  • toggle visibility of lines,

  • display lines as fences.


Toggle line visibility and extrusion


Example of extruded construction lines

Block Model

Blast reserves are calculated by intersecting the 3D solid with the block model cells.

  • Toggle the eye icons to show / hide blocks.

  • Use the Clip Height slider to view the block model’s cross section.

  • Adjust blocks scale, as desired to facilitate presentation.

  • Use the Constraints and Shading selectors to choose what to display and what to hide.


Block model visibility, clipping, scaling, filtering and shading


Example of shading by material type

Triangulations and linework may be loaded in the Layers panel. This may be useful for visualising the pit extents, topography and design lines.


Click and drag on layer icons to arrange them into lists or folders

Add Layer

Remove Layer

Create Folder

Sort Layers

Tools

Visibility Toggle

Snap To Surface

Show Edges on Triangulations / OverDraw on Polylines/Points

Color Selector

The Layers panel supports drag and drop of triangulation files directly from Windows Explorer.

More details on the Layers panel see Layers/Overlays Panel.

 

5. Inspect

The Properties panel displays the properties and attributes of the current solid selection.


Solid properties for Blast 93 on the 800RL

Settings

 

Force Exclude

Excludes unwanted solids from the reserves

Too Small

Excludes smaller solids from being displayed

Is Locked

Prevents a solid from being edited

Blast Types

Trim / Contour / Ramp / FreeDig / Production

Reserves Source

Block Model / Grade Control

Level Names

Reserves/Mine/Pit/Stage/Bench

Level address of the solid

Solid

Unique blast name

Solid Properties

User specified values in Phases/Blast/Dig Properties setup steps

Metrics

Solid Volume

Solid volume (m3)

Surface Area

Solid surface area (m2)

Perimeter

Solid perimeter (m)

Count

Solid count

Wall Control

Wall, Scaling, Bolting

User specified partial perimeters in the Wall Controls setup step (example, wall, scaling, bolting)

More detailed description of the Properties panel fields see Designer tab.

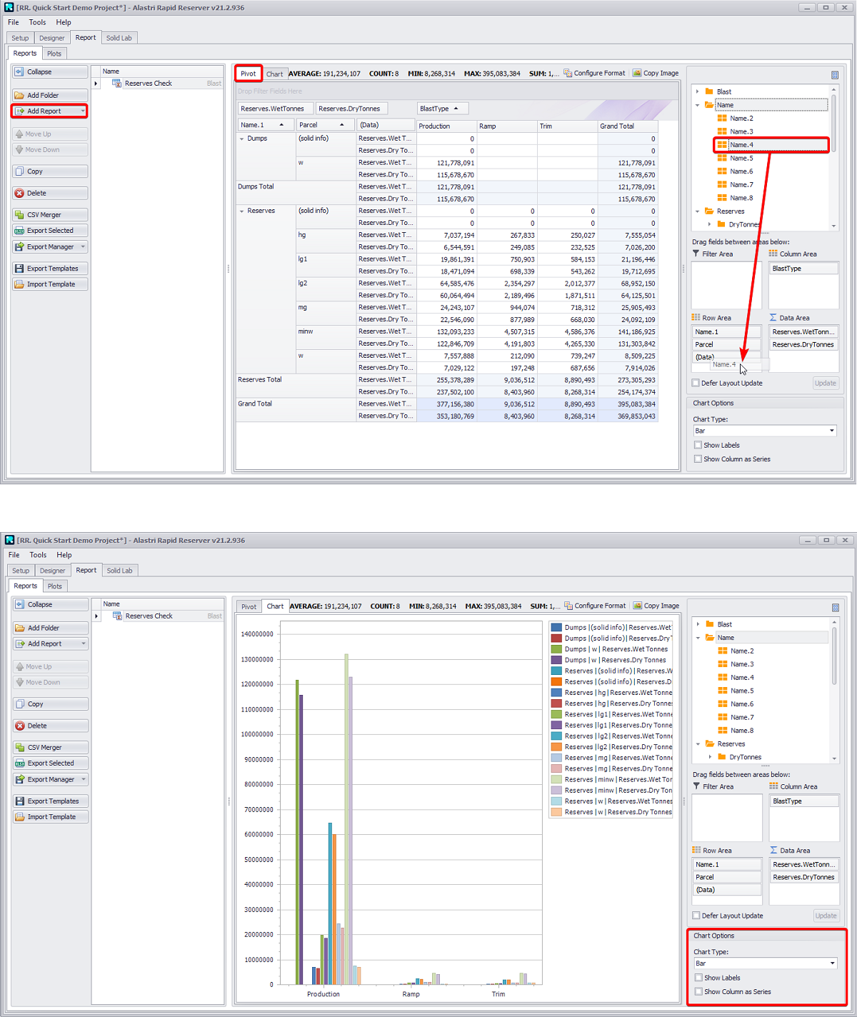
Reporting

Create report to check tonnes and grade by Stage and Parcel.

  1. Press Add Report button > “Blast Pivot”.

    1. Name it “Reserves Check”.

  2. Drag fields between the Filter, Column, Row and Data areas:

    1. “Blast Type” to the Column Area,

    2. “Name.1” and “Parcel” to the Row Area,

    3. “Reserves.WetTonnes” and “Reserves.DryTonnes” to the Data Area.

  3. Open the Chart tab to view the chart.

    1. Map other fields, if required,

    2. Change Chart type, and toggle labels and columns display options in the Charts Options panel on the bottom right.

For more details on different reports types, see: Report tab

 

Import and Export

If blasts designs have been created outside Rapid Reserver, they can be imported into the project.

Or Blasts created by Rapid Reserver can be exported and used in another software for drill and blast design.

Import

Import Blast Polygons, as follows:

  1. Designer tab > Benches/Lifts panel > Import button > Into Project > Named Blast Polygons.

  2. Review the mapping template to choose which files to be imported into which benches/flitches, and how the blasts/digs will be named.

    1. The Blasts are automatically inserted into the correct location.

    2. If blasts are not mapped, they can be dragged into the correct location.

If the previous form is filled out correctly, the next form should be able to identify the correct file to map to each bench due to activating the Map to Files option. If the files are not mapped to the correct bench, you can delete the auto mapping and drag and drop the correct file to the correct bench.

Export

Export reserves model to Alastri Inventory Model files (“.invmodel”) for further import into Haul Infinity or Tactical Scheduler.

For more details on different import and export options, see: Imports and Exports