Settings
In the Settings section you may set units of measurements, options and thresholds to use in the project.
| Units | Transfer Speeds |
| Scripting | Terminal Speeds |
| Join Mode | Corners |
| Bench/Lift Settings | Path Finding |
| Acceleration | Advanced |
| Traction | |
| Retarder | |
| Calculation Precision |
Enter all global settings to change the behaviour of the project.
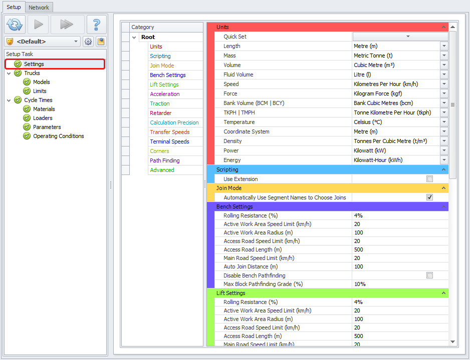
Units |
Select the units of measurement which match your site coordinate system and local standards. Use the Quick Set drop-down to select Metric or Imperial units of measurement. |
|
|
|
|
|
Scripting |
|
|
|
Use Extensions |
Select the Use Extensions option to enable custom scripts.
Contact your Alastri support representative for assistance with Site Specific Extensions. |
|
Settings (Top)
Settings (Top)
Settings (Top)
Settings (Top)
Settings (Top)
Corners |
|
|
|
Corner Lookahead Distance |
The arc distance used to calculate the angle of deviation for cornering speeds. |
|
Path Finding |
|
|
|
Try Return on Same Route |
Forces trucks to return the way they came, even if there is a faster alternative route, while honouring road signs. |
|
Advanced |
|
|
|
Various cache settings |
Only to be changed by Alastri staff. |
|
Settings (Top)
