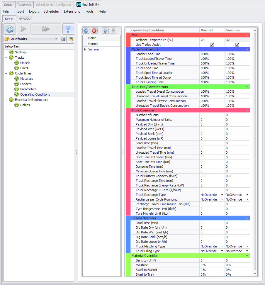
Operating Conditions

The Operating Conditions step allows the user to change haulage inputs, for example in wet season or hard ground.

  • Operating Conditions factors are a multiplication factor that you can base on historical data or analysis. These can be queried during scheduling to apply wet seasons conditions, for example.

  • Truck Overrides will if greater than 0 be used instead of whatever value is provide or calculated elsewhere.

Notethat Operating Conditions inputs from Haul Infinity are not read by ATS without scripting. Scripting would give greater flexibility to have different adjustments based on the truck being loaded/unloaded. For more information see Truck Types, or address alastrisupport@micromine.com for scripting enquiry.