Trace Report

The Trace Report (Schedule tab > Trace tab) records decisions made when an Agent evaluates a source block. This provides a useful tool for users to understand why a block was mined (or not) at a particular point in time.

Exclusions

Disabled Agents

If an Agent is completely disabled from making decisions (for instance, it has no capacity), then it records nothing in the Trace Report.

If an Agent is completely missing from the Trace Report, check Calendar > Loaders > Direct Utilisation is greater than zero.

Dump Dependencies

In the case where dumps are blocked by dependencies, the Trace Report will show "No Available Destinations" with no further information.

If the Trace Report shows "No Available Destinations" with no other messages, it may be that all dumps are blocked by dependencies.

Example Usage

Resolve an instance where a Pit or Block is not being mined:

  1. Navigate to the Animation tab.

  2. Drag the animation slider forward to view the mining sequence.

  3. Observe that a block is not mined/drilled at the desired time.

  4. Left click to select the block.

  5. Right click and select "Show Dependencies and Traces".

  6. Check the Dependency list (top) for unsatisfied dependencies.

  7. Check the Traces list (bottom) for schedule messages.


Trace messages for PC3000.4 in period 5

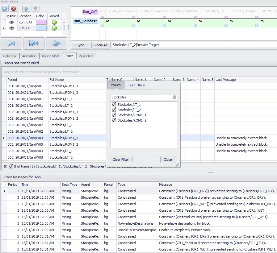
Resolve an instance where a Stockpile is not being reclaimed:

  1. Navigate to the Trace tab.

  2. Filter the Full Name column and type "Stockpiles".

  3. Select the stockpile to inspect.

  4. Read the Traces list for scheduling messages.


Trace messages for R9400 in period 12

Note that stockpiles only appear in the Trace Report when scheduling in Truck Constrained mode.

If a stockpile is not reclaiming in Optimise Products mode, review the Product Specifications.

Schedule Messages

Actions

Message

Notes

Block created, and added to ASL

Dependencies are satisfied; block is available

Block loaded into ASL at the start of the period

Dependencies are satisfied; block is available

Selected block (it was ranked #1)

Block ranking based on incentives

Removed <AMOUNT> quantity from block

Block was mined/drilled

Agent cannot fully complete block, as it is near its production limit*

Block was only partially mined/drilled. See the note below.

There is no remaining volume in the block

Specific parcel is completely mined/drilled

Block is completed, and removed from ASL

All parcels are completely mined/drilled

Summaries

Message

Notes

No available destinations for block

This is a summary message. Read up the list to see the actual issues

Waiting for mining block to be released

This is a summary message. Read up the list to see the actual issues

Unable to completely extract block

This is a summary message. Read up the list to see the actual issues

Interruptions

Type

Message

Next Steps

Dependency

Waiting for mining block to be released by dependencies

Setup > Dependencies > review dependency settings

Dependency

Hit a proximity constraint <PROXIMITY> - so cannot choose block

Drills:

Setup > Dependencies > Drilling > Mining Standoff Distance

Diggers:

Setup > Dependencies > Between Benches > Max Agents on Block

Dependency

Blasting Delay holding up mining of block

Setup > Dependencies > Drilling > Blasting Delay

Setup > Refinements > Custom blast delay inputs (if any)

Agent

Agent cannot operate on the block

Drills:

Setup > Drills > Hole Types > review allowed hole types

Calendar > Drills > check penetration rate greater than zero

Diggers:

Calendar > Agents > check that Agent capacity is greater than zero

Calendar > Incentives > review Maximum/Minimum mining grades

Incentive

Blocked by priority incentive <PRIORITY>

Animation > Priority Incentives > review blockers in the named priority list

Destination Logic

Could not find applicable destination rule

Setup > Destination Logic > review destination logic

Constraint

Constraint <CONSTRAINT> prevented sending to <DESTINATION>

Calendar > Constraints > review constraint limit

Capacity

There is no remaining volume in destination <DESTINATION>

Setup > Waste Dumps > Capacity

Calendar > Dumps > capacity limit

Haul Infinity

Ignored destination due to no travel time available <DESTINATION>

Haul Infinity > Network > invalid cycle time

This may be due to no route available, dynamic haulage stage, and/or rimpull/retard curves on the truck

Equipment

Constraint (Equipment - Step Rule <RULE>) prevented sending to <DESTINATION>

This message indicates that trucks were exhausted in one of the fleets.

  • Setup > Step Logic > review the fleets used in this movement.

  • Setup > Fleets > see what diggers and trucks are assigned.

  • Calendar > Loaders | Trucks | Fleets > find the exhausted equipment.

This message usually results from over-assigning ROM loaders on ex-pit movement, or from exhausting the available rehandle trucks.

Equipment

Blocked due to exhaustion of available equipment

Calendar > Fleets > check number of units available in fleet

*Note

The following error message

“Agent cannot fully complete block, as it is near its production limit”

appears in the Trace messages when the Agent Rate is below <1000 wt/h> because the software evaluates a Block that has <10,000 wet tonnes> in a Period which is <10 hours> long.

For example, if the Agent, with 100% Availability, has a Rate of 900 wt/h, the trace message will be shown in the Traces list, meaning that as the Agent evaluates/ranks that block, it determines that the block cannot be fully mined in the period as the Agent is near its production limit and can only mine 9000 wt in the period, not the whole 10,000 wt.