Dashboards

Dashboards allow a user to create custom Calendar layouts. This can be used to organise rows into a concise summary of equipment used, tonnes moved, and grades achieved.


Dashboard setup

Manually creating a dashboard

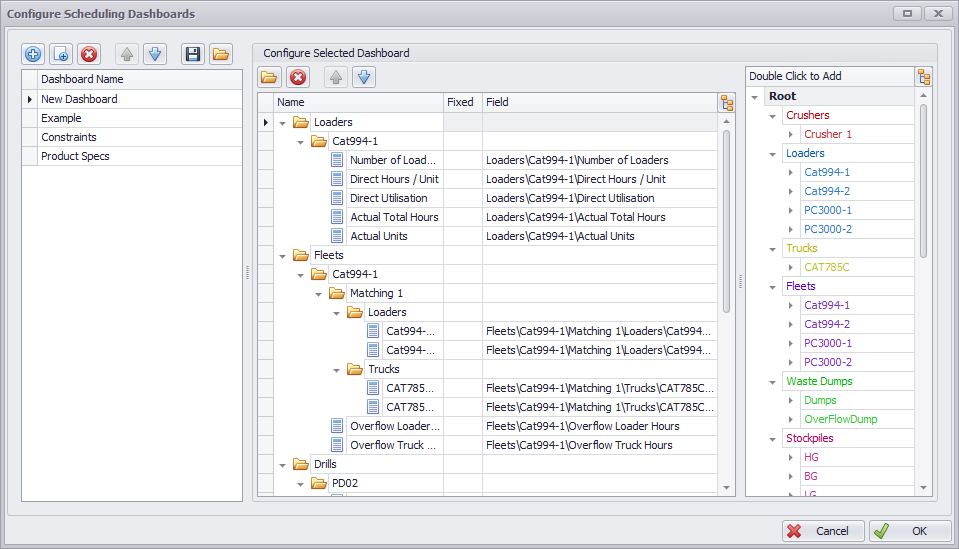
  1. Go to Schedule > Calendar > Dashboard > gear icon > Dashboard dialog.

  2. Hit the blue plus button to create a new dashboard.

  3. Click in the Name field and rename the dashboard to "Scheduling".

  4. In the fields list on the right, double click on Crushers to add it to the dashboard.

    1. Expand the new Crusher folder to each individual crusher.

    2. Delete all child fields except for Capacity and Actual.

  5. In the fields list on the right, double click on Loaders to add it to the dashboard

    1. Expand the new Loaders folder to each individual loader.

    2. Delete all child fields except for Number of Loaders and Actual Units.

  6. Repeat for Trucks.

  7. In the fields list on the right, double click on Constraints to add it to the dashboard.

    1. Expand the new Constraints folder to see each constraint.

    2. Delete any constraints which are not required for scheduling

  8. In the fields list on the right, double click on Product Specifications to add it to the dashboard.

  9. Click OK to finish.


Dashboard display

While iterating over a single period, this dashboard provides an instant summary of inputs and outputs.

Creating a dashboard from current selection

  1. Go to Schedule > Calendar,

  2. Holding CTRL, select the fields that you want in the new dashboard.

  3. Click the Gear Icon to open the Dashboard dialog box.

  4. Click Create from Category Selection. This will automatically create a new dashboard based on the selected items.