Configuration Options

In the Settings > Configuration Options step, choose how the schedule is going to run, as well as specify the setup steps and the schedule mode (see Optimisation Target below) to use in the project.


Set configuration options for Tactical Scheduler

Parameter

Description

Use Extensions

Select the Use Extensions option to allow scripted changes to the reserves database, stockpile inventories, equipment performance, processing plant performance, and reporting fields.

Contact your Alastri support representative for assistance with Site Specific Extensions.

Schedule Drills

Select the Schedule Drills option to add new equipment types and reserves fields to the project. Drill scheduling accounts for delays relating to blasted stocks, available real estate, and fleet logistics.

For the Drilling setup and a description of the Setup steps that will appear in the list if this option is enabled, see: Drill Scheduling

Specify Known Parcels

By default, the project will only list material types that are imported with the reserves. Select this option to specify additional known parcels such as topsoil or legacy stockpile inventory.

Embed Rapid Reserver

By default, scheduling inventories are exported from Rapid Reserver and imported into Tactical Scheduler.

Toggling the Embed Rapid Reserver option allows short term planners to edit the blast master during scheduling, without having to re-import the reserves.

Allow Reserves Hacking

In the case that the imported reserves are known to be incorrect or out of date, the user may choose to allow reserves hacking and directly edit the quantities and qualities of material in a block.

Optimisation Target

There are two modes of scheduling available to Tactical Scheduler users. See the descriptions below:

Truck Constrained

Optimise Products

Equipment stops when it runs out of hours.

Stockpiles must be reclaimed manually.

No automatic grade targeting for making blend. Schedule is totally driven by the user to achieve the correct blend.

No optimisation.

Recommended for users who need exactly 100% utilisation or manual stockpile control.

Equipment stops when it hits plan targets.

There is no limit on equipment hours, it will overflow to reach target.

Recommended for users who need exact product blending and automatic stockpile management.

To control where the material can go, the user can then user Grade Targets and Cashflows to incentivise material to go to specific destinations.

Use Spatial Guidance

Allows users to provide a strategic guidance to the scheduling sequence.

Use Non-Spatial Guidance

Allows users to import plan data from another schedule to use in scheduling and reporting.

Use Other Sites

Allows users to bring in a feed source from another source and combine within a single model. See: Other Sites

Date Time Format

Allows users to select from predefined date time formats. This affects all display and report dates.

 

Notes on the visibility of steps

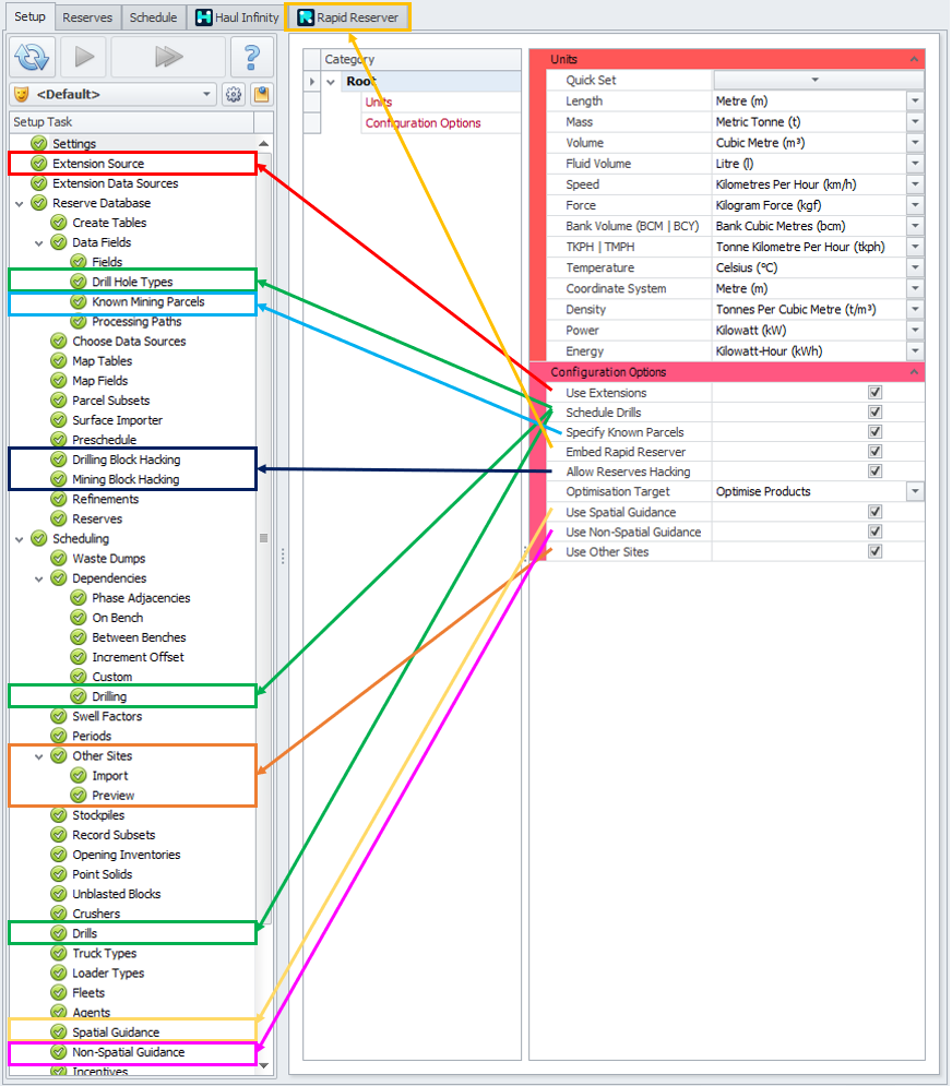
The tasks displayed in the Setup Task list will change depending on the flags enabled in the Settings > Configuration Options step.

  • The Extension Source step is shown in the Setup Task list only if the Use Extensions flag is enabled.

  • The Drill Hole Types, Drilling, and Drills steps are shown in the Setup Task list only if the Schedule Drills flag is enabled.

    Drilling Fields are also included in the Fields step if the Schedule Drills flag is enabled.

  • The Known Mining Parcels step is shown in the Setup Task list only if the Specify Known Parcels flag is enabled.

  • The Drilling Block Hacking and Mining Block Hacking steps are shown in the Setup Task list only if the Allow Reserves Hacking flag is enabled.

  • The Spatial Guidance and Non-Spatial Guidance steps are shown in the Setup Task list only if the Use Spatial Guidance and Use Non-Spatial Guidance flags are enabled, respectively.

  • The Other Sites step is shown in the Setup Task list only if the Use Other Sites flag is enabled.

  • Enabling the flag for Embed Rapid Reserver does not add new steps to the Setup Task list.

Below is an example of the maximum display of all steps with the flags selected.


Tactical Scheduler setup options dependencies

Settings