Parcels

In the Parcels step specify the types of work/materials in each activity.

Activities listed in the Activity column can’t be added in this step, but must be flagged in the Production Mode Features step. If no additional work types are used in your project, the “Mining” activity will be displayed by default.


Activities listed in Parcels step should be enabled in Production Mode Features step

  • Drilling may be: Production (N), Contour (C), Ramp (R), Trim (T) shots.

  • Charging may be: ANFO, Emulsion explosives.

  • Mining may be: Blend, HG, MG, LG, W material types.

  • Once you add types of work or materials, the name of the Activity type will be shown in bold green.


Specify types of materials or works in each activity

You don’t need to populate each mining parcel from the reserves model, as they are automatically imported with the reserves.

Mining parcels preconfigured in custom scripts are shown in bold blue.

This list can be used to add material types that may be missing from the reserves, such as legacy materials on stockpiles, or blend.

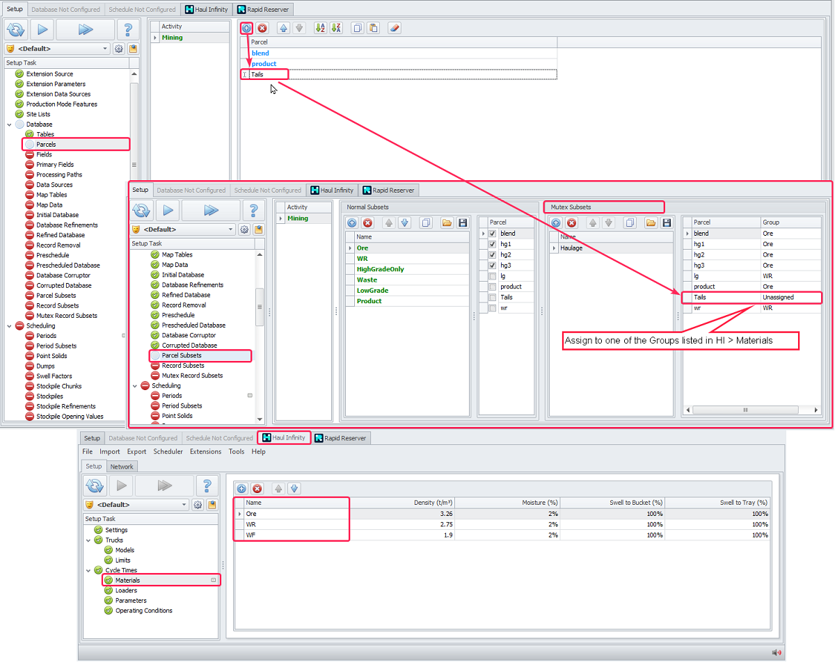
Note, that when you add parcels in the Mining list, a new component named “Unassigned” appears in the Parcel Subsets setup step. Navigate to that step (Parcel Subsets) and in the Mutex Subsets panel rename added parcel according to the material types in HI > Cycle Times > Materials.


Assign parcels added in Parcels step to materials groups like in HI > Materials