Dynamic Haulage
The Dynamic Haulage step uses flags in Haul Infinity to open and close roads when triggered by certain conditions.
Dynamic Haulage step overview
To add dynamic haulage to a project, go to the Haul Infinity tab > Network tab > Flags panel (examples on how to add flags see: Segments Exercises). Make sure that the flag is ticked in the segment properties of the relevant roads.
Constraint Types
From the Type drop-down you may select the following constraints:
|
None |
No constraints applicable |
|---|---|
|
QuantityConstrained |
Adds rows to the calendar to trigger road closure when material movement is greater than threshold. Enter all the required inputs in the Configure dialog.
|
|
Trigger |
In Configuration column set for either Start On or Start Off initial flag state: AnyMined - The trigger is fired when any ONE of the blocks specified finishes mining, AllMined - The trigger is fired when ALL blocks specified have finished mining. AnyDrilled - The trigger is fired when any ONE of the blocks specified starts drilling,
|
|
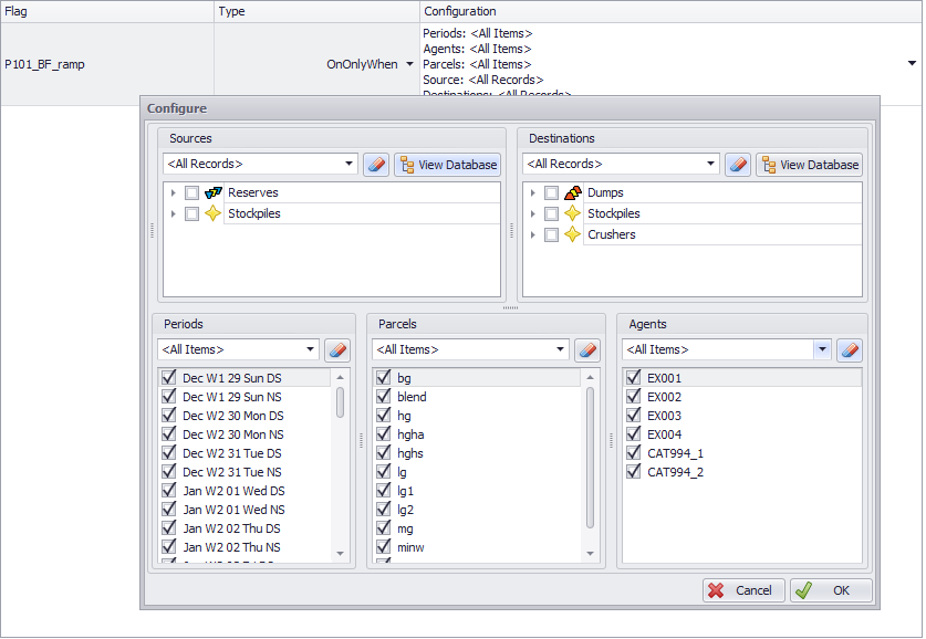
OnOnlyWhen |
Keep a road closed except for a particular combination of Periods, Agents, Source Records, Parcels and Destinations, set in the Configure dialog.
|
|
OffOnlyWhen |
Keep a road open except for a particular combination of Periods, Agents, Source Records, Parcels and Destinations, set in the Configure dialog.
|
Note: The OffOnlyWhen and OnOnlyWhen flags apply only to movements of Records that match the selected criteria — they do not affect other Records moving at the same time.
For example, if a ramp is set to OffOnlyWhen with Source selection from Stage 1, the ramp will be closed only when those Source Records are being moved. Other Records — such as those from Stage 2 — will still be able to use the ramp unless they are also covered by the same condition.
If your intent is to block or open a road based on any movement happening during a certain time (not just specific Records), consider using a Trigger instead.